3037x
001698
14.3.2022

Vyhodnocení a dokumentace výsledků analýzy Ocelových přípojů v programu RFEM 6

Výhodou addonu Ocelové přípoje v programu RFEM 6 je, že lze ocelové přípoje posuzovat pomocí konečně-prvkového modelu, který se vytváří automaticky na pozadí. Zadání komponent ocelového přípoje, na základě kterého se vytváří model, lze provést ručně, nebo pomocí dostupných šablon v databázi. Ta druhá metoda je popsána v předchozím příspěvku v databázi znalostí s názvem „Zadání komponent ocelového styčníku pomocí databáze“. O zadání parametrů pro posouzení ocelových přípojů pojednáváme v odborném článku „Posouzení ocelových přípojů v programu RFEM 6 “.

Jakmile jsou ocelový přípoj a příslušné parametry posouzení zadány, jak bylo popsáno ve výše zmíněných článcích, je možné spustit výpočet kliknutím na tlačítko "Zobrazit výsledky" v tabulce Posouzení ocelových přípojů nebo pomocí "Posouzení ocelových přípojů" v panelu nástrojů, jak je znázorněno na obrázku 1.

Výsledky Analýzy napětí-přetvoření

Po skončení výpočtu jsou výsledky k dispozici v pracovním okně programu RFEM a v tabulce Posouzení ocelových přípojů. Na obrázku 2 jsou znázorněny výsledky analýzy napětí-přetvoření, které lze zobrazit jako využití po zatíženích, přípojích, uzlech nebo komponentách. Podrobnosti posouzení je možné otevřít pomocí ikony Detaily posudku, která je vyznačena na stejném obrázku.

Příklad detailů posudku je znázorněn na obrázku 3. Kromě vzorců obsahují detaily posudku také odkazy na normy, takže je možné přesně sledovat posouzení a podrobně porozumět provedeným výpočtům. Tyto vzorce pro posouzení a odkazy na normy lze exportovat přímo do tiskového protokolu pomocí ikony "Tisk grafiky do tiskového protokolu", jak vidíme na obrázku.

Následně můžeme zobrazit výsledky v ocelovém přípoji kliknutím na příslušnou ikonu "Výsledky v ocelovém přípoji" v okně Detaily posouzení (znázorněné na obrázku 3) nebo pomocí stejné ikony v tabulce Posouzení ocelových přípojů. Jakmile jsou výsledky k dispozici (obrázek 4), můžete je filtrovat podle příslušných komponent; tj. můžete zobrazit pouze výsledky pro komponenty, které vás zajímají. To je možné v sekci "Zobrazit" v tomto okně.

Výsledky posouzení stability

Pokud je v parametrech posouzení konfigurace mezního stavu únosnosti zvoleno posouzení boulení, lze také zkontrolovat, zda může u komponent spoje dojít ke ztrátě stability (to je nutné zjistit pro addon Stabilita konstrukce pro RFEM 6 / RSTAB 9).

Proto se součinitel kritického zatížení pro všechny analyzované kombinace zatížení a vybraný počet vlastních tvarů spočítá pro model spoje a uvede v tabulce Posouzení ocelových přípojů (obrázek 5). Nejmenší součinitel kritického zatížení se porovná s mezní hodnotou 15 z normy EN 1993-1-1 [1] nebo s uživatelsky definovanou hodnotou. Definici těchto nastavení lze najít na obrázku 7 v článku databáze znalostí: Posouzení ocelových přípojů v programu RFEM 6 .

Příslušné vlastní tvary můžete zobrazit graficky pomocí volby „Výsledky v ocelovém přípoji“, jak je znázorněno na obrázku 6. Je důležité zdůraznit, že pro analýzu stability se používá upravený plošný model, který cíleně rozpoznává lokální tvary boulení. Model analýzy (včetně výsledků) tak lze uložit také jako samostatný model kliknutím na ikonu „Uložit model ocelového spoje jako“, která je znázorněna na obrázku. Tento model je znázorněn na obrázku 7.


Dokumentace vstupních dat a výsledků

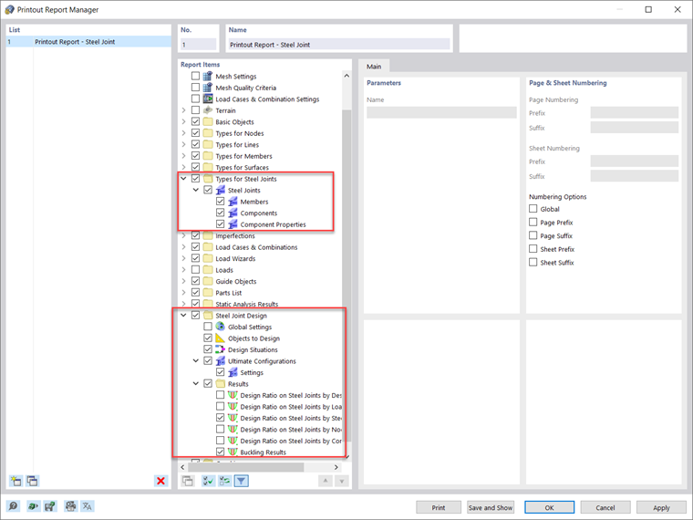
Veškeré vstupní údaje a výsledky, které byly získány pro posouzení ocelových přípojů v programu RFEM 6, lze dokumentovat ve vícejazyčném tiskovém protokolu. Rozsah protokolu lze přizpůsobit pomocí filtrovacích kritérií, takže lze vybrat položky související s posouzením ocelových přípojů, jak je znázorněno na obrázku 8. Tímto způsobem můžete v tiskovém protokolu dokumentovat všechny údaje pro pruty, komponenty a vlastnosti komponent a také výsledky posouzení a analýzy (obrázek 9).


Do tiskového protokolu můžete také zahrnout vybrané detaily posudků, jak je ukázáno na obrázku 3. Kromě toho lze pomocí funkce "Soubor → Tisk grafiky do tiskového protokolu" exportovat obrázky z pracovního okna s výsledky přímo do tiskového protokolu (obrázek 10).

Obsah obrázku je možné vybrat také pomocí výběru oknem v grafice pomocí funkce "Zadat oblast v grafice". Dále je možné upravit tyto grafické výstupy z hlediska kvality, velikosti, nastavení zobrazení atd. Pokud máte zájem vytisknout více obrázků ocelových přípojů, je to možné také pomocí funkce "Vícenásobný tisk" v programu RFEM 6.



Autor

Ing. Kirova je ve společnosti Dlubal zodpovědná za tvorbu odborných článků a poskytuje technickou podporu zákazníkům.

Odkazy
Reference


;