Posouzení železobetonového sloupu
Vyztužený čtvercový betonový sloup je navržen tak, aby unesl osovou vlastní tíhu 135 kips a užitná zatížení 175 kips při použití posouzení v MSÚ a výpočtových kombinací zatížení LRFD podle ACI 318-19 [1] jak je znázorněno na obrázku 1. Beton má pevnost v tlaku f'c = 4 ksi, zatímco výztužná ocel má mez kluzu fy = 60 ksi. Procento vyztužení se zpočátku uvažuje 2%.
Návrh rozměrů
Nejdříve je třeba spočítat rozměry průřezu. Čtvercový sloup s třmínky bude posuzován na tlak, protože všechna normálová zatížení jsou striktně tlaková. Podle tabulky 21.2.2 [1] se součinitel redukce pevnosti Φ rovná 0,65. Při stanovení maximální normálové pevnosti se vychází z tabulky 22.4.2 [1], v níž se součinitel alfa (α) rovná 0,80. Nyní můžeme vypočítat návrhové zatížení Pu.
Pu = 1,2 (135) + 1,6 (175) = 442 kips
Na základě těchto součinitelů se Pu rovná 442 kips. Dále lze vypočítat neoslabený průřez Ag pomocí rovnice 22.4.2.2.
|
Φ |
Strength reduction factor |
|
α |
Alpha factor |
|
f’c |
Compressive strength |
|
Ast |
Steel reinforcement percentage |
442 kips = (0,65) (0,80) [0,85 (4 kips) (Ag – 0,02 Ag ) + ((60 ksi) (0,02) Ag )]
Řešením je plocha Ag = 188 in2. Plochu Ag odmocníme a zaokrouhlíme nahoru, a tak dostaneme průřez sloupu 14 ”x 14“.
Nutná ocelová výztuž
Nyní, když je stanoveno Ag, lze vypočítat plochu výztuže Ast pomocí rovnice. 22.4.2.2 dosazením známé hodnoty Ag = 196 in² a řešením.
442 kips = (0,65) (0,80) [0,85 (4 kips) (196 in² – Ast ) + ((60 ksi) (Ast ))]
Výsledkem Ast je hodnota 3,24 in². Z toho lze určit počet potřebných prutů výztuže. Podle článku 10.7.3.1 [1] musí mít čtvercový třmínkový sloup alespoň čtyři pruty. Na základě těchto kritérií a minimální požadované plochy 3,24 in² se pro ocelovou výztuž použije (8) prutů č. 6 z přílohy B [1]. Tím dostaneme níže uvedenou plochu výztuže.
Ast = 3,52 in²
Výběr třmínků
Pro stanovení minimální velikosti třmínku je třeba postupovat podle článku 25.7.2.2 [1]. Výše jsme vybrali podélné pruty č. 6, které jsou menší než pruty č. 10. Na základě těchto informací a průřezu vybereme pro třmínky pruty č. 3.
Vzdálenosti třmínků
Pro stanovení minimálních vzdáleností třmínků odkazujeme na článek 25.7.2.1 [1]. Třmínky, které jsou tvořeny pruty tvarovanými do uzavřených smyček, musí mít mezi sebou vzdálenost, která je v souladu s (a) a (b) v tomto odstavci.
(a) světlá vzdálenost musí být rovna nebo větší než (4/3) dagg. Pro tento výpočet budeme uvažovat průměr kameniva (dagg) = 1 in.
smin = (4/3) dagg = (4/3) (1,00 in) = 1,33 in
(b) Vzdálenost mezi středy by neměla překročit minimálně 16db průměru podélného prutu výztuže, 48db průměru třmínku nebo nejmenší rozměr prutu.
sMax = Min (16 db, 48 db, 14 in)
16 db = 16 (0,75 in) = 12 in
48 db = 48 (0,375 in) = 18 in
Minimální vypočítaná světlá vzdálenost třmínků je 1,33 in a maximální vypočítaná vzdálenost třmínků je 12 in. U tohoto posouzení bude rozhodující maximální vzdálenost mezi třmínky 12 in.
Posouzení detailů
Nyní je možné provést posouzení detailů pro ověření procenta vyztužení. Požadovaný podíl oceli musí být mezi 1% a 8% podle požadavků ACI 318-19 [1], aby byl dostatečný.
|
Ast |
Celková plocha nepředpjaté podélné výztuže včetně prutů nebo ocelových tvarů a bez předpínací výztuže |
|
Ag |
Neoslabený průřez |
Vzdálenosti podélných prutů
Maximální vzdálenost mezi podélnými pruty lze vypočítat na základě světlé vzdálenosti krytí a průměru podélné výztuže a třmínků.
4,00 in jsou menší než 6 in, které jsou vyžadovány podle 25.7.2.3 (a) [1].
Minimální vzdálenost podélných prutů lze vypočítat podle 25.2.3 [1], kde se uvádí, že minimální podélná vzdálenost sloupů musí být alespoň největší z hodnot (a) až (c).
(a) 1,5 in
(b) 1.5 db = 1,5 (0,75 in) = 1,125 in
(c) (4/3) db = (4/3) (1,00 in) = 1,33 in
Minimální vzdálenost podélných prutů je tak 1,50 in.
Také rozvinutá délka (Ld ) se musí vypočítat podle 25.4.9.2 [1]. Ta se bude rovnat větší z (a) nebo (b) vypočítaných níže.
|
fy |
Zadaná mez kluzu pro nenapjatou výztuž |
|
ψr |
Součinitel pro úpravu kotevní délky na základě omezující výztuže |
|
λ |
Součinitel modifikace pro zobrazení snížených mechanických vlastností lehkého betonu ve vztahu k betonu se stejnou pevností v tlaku |
|
f'c |
Pevnost v tlaku |
|
db |
Jmenovitý průměr prutu, drátu nebo předpínacího pramene |
|
fy |
Zadaná mez kluzu pro předpjatou výztuž |
|
ψr |
Součinitel použitý pro změnu kotevní délky na základě ovinuté výztuže |
|
db |
Jmenovitý průměr prutu, drátu nebo předpínacího lana |
V tomto příkladu je (a) větší, takže Ldc = 14,23 in.
Podle 25.4.10.1 [1] se rozvinovací délka vynásobí poměrem nutné výztuže k navržené výztuži.
Vyztužený čtvercový sloup je plně navržen a jeho průřez je znázorněn na obrázku 2.
Porovnání s programem RFEM
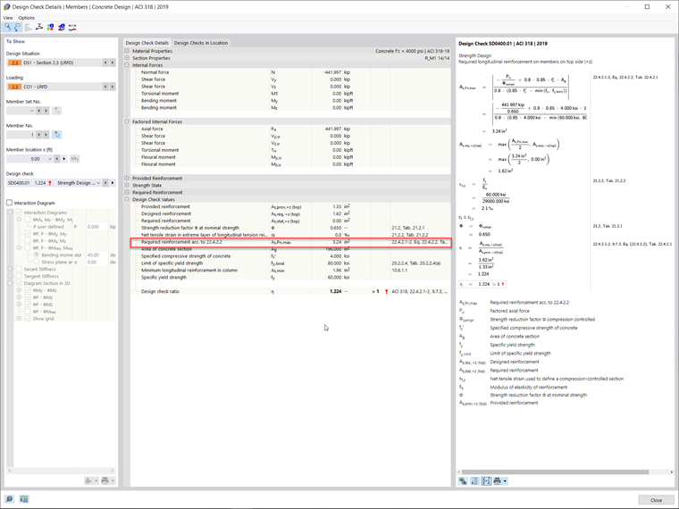
Alternativou k ručnímu posouzení čtvercového sloupu je použití addonu Posouzení železobetonových konstrukcí v programu RFEM 6 a provedení posouzení podle normy ACI 318-19 [1]. Addon stanoví nutnou výztuž pro zatížení působící na sloup. Uživatel pak ručně upraví rozložení výztuže tak, aby odpovídala zobrazené nutné výztuži.
Na základě zatížení působících v tomto příkladu program RFEM 6 stanovil požadovanou plochu podélné výztuže 3,24 in². Vypočítaná kotevní délka v addonu Posouzení železobetonových konstrukcí je 0,81 ft. Nesrovnalost ve srovnání s výše uvedenou kotevní délkou vypočítanou pomocí analytických rovnic je způsobena nelineárními výpočty programu s dílčím součinitelem γ. Součinitel γ je poměr mezi mezními a působícími vnitřními silami převzatými z programu RFEM. Rozvinutá délka v addonu Posouzení železobetonových konstrukcí se stanoví vynásobením převrácené hodnoty gamma délkou stanovenou podle 25.4.9.2 [1]. Tuto délku a výztuž lze zobrazit na Obrázku 03 a 4.
Minimální nutná plocha smykové výztuže (Av,min ) pro prut v addonu Posouzení železobetonových konstrukcí byla vypočítána na 0,14 in² prutů s minimální vzdáleností (smax ) 12 in. Požadované uspořádání smykové výztuže je znázorněno na obrázku 5.