Análise do pilar de betão
Um pilar de betão armado com estribos é dimensionado para suportar cargas variáveis e de peso próprio axiais de 135 e 175 kips, respetivamente, utilizando combinações de carga ULS e LRFD fatoradas de acordo com a ACI 318-19 {%>c de 4 ksi, enquanto que a armadura tem uma tensão de cedência fy de 60 ksi. A percentagem da armadura de aço é inicialmente assumida como sendo de 2%.
Cálculo das dimensões
Para começar, as dimensões da secção tem de ser calculadas. Determina-se o pilar de secção quadrada com estribos que seja controlado quanto à compressão uma vez que todas as cargas se encontram estritamente em compressão. As per Table 21.2.2 [1], the strength reduction factor Φ is equal to 0.65. When determining the maximum axial strength, Table 22.4.2 [1] is referenced, which sets the alpha factor (α) equal to 0.80. Agora, pode-se calcular a carga de dimensionamento Pu.
Pu = 1,2 (135) + 1,6 (175) = 442 kips
Com base nestes fatores, Pu equivale a 442 kips. Em seguida, a secção bruta Ag pode ser calculada utilizando a equação 22.4.2.2.
|
Φ |
Strength reduction factor |
|
α |
Alpha factor |
|
f’c |
Compressive strength |
|
Ast |
Steel reinforcement percentage |
442 kips = (0.65) (0.80) [0.85 (4 kips) (Ag – 0.02 Ag) + ((60 ksi) (0.02) Ag)]
Determinando Ag, obtém uma área de 188 in2. A raiz quadrada de Ag é tida em consideração e arredondada para definir uma secção transversal de 14” x 14" para o pilar.
Armadura necessária
Now that Ag is established, the steel reinforcement area Ast can be calculated utilizing Eqn. 22.4.2.2 by substituting the known value of Ag = 196 in² and solving it.
442 kips = (0.65) (0.80) [0.85 (4 kips) (196 in² – Ast) + ((60 ksi) (Ast))]
Solving for Ast yields a value of 3.24 in². A partir deste valor pode ser determinado o número de barras necessário para o dimensionamento. According to Section 10.7.3.1 [1], a square tie column is required to have at least four bars. Based on these criteria, and the minimum required area of 3.24 in², (8) No. 6 bars for the steel reinforcement are used from Appendix B [1]. Isto providencia a área de armadura abaixo.
Ast = 3.52 in²
Selecção dos estribos
Determining the minimum tie size requires Section 25.7.2.2 [1]. Na secção anterior, selecionámos os varões longitudinais nº 6, que são mais pequenos do que os varões nº 10. Com base nestas informações e secção, seleciona-se o nº 3 para os estribos.
Espaçamento entre estribos
To determine the minimum tie spacing(s), we refer to Section 25.7.2.1 [1]. Os estribos que consistem numa volta fechada de barras deformadas devem conter um espaçamento que se encontra em concordância com (a) e (b) desta secção.
(a) O espaçamento tem de ser igual ou superior a (4/3) dagg. Para este cálculo, assumiremos um diâmetro do agregado (dagg ) de 1,00 polegada.
smín = (4/3) dagg = (4/3) (1,00 polegada) = 1,33 polegada
(b) O espaçamento de centro a centro não deve exceder o mínimo de 16 db do diâmetro da barra longitudinal, 48 db do estribo ou a menor dimensão da barra.
sMáx = Min (16 db, 48 db, 14 polegadas)
16 db = 16 (0,75 in) = 12 in
48 db = 48 (0,375 in) = 18 in
A distância mínima entre estribos calculada é de 1,33 polegada e o espaçamento máximo calculado é de 12 polegadas. Para este dimensionamento, prevalecerá um máximo de 30 cm (12 pol) para o espaçamento entre estribos.
Verificação detalhada
A verificação detalhada pode agora ser realizada para verificar a percentagem da armadura. The required steel percentage must be between 1% and 8%, based on the ACI 318-19 [1] requirements, to be adequate.
|
Ast |
Área total da armadura longitudinal não pré-esforçada incluindo barras ou perfis de aço e excluindo armadura de pré-esforço |
|
Ag |
Secção bruta |
Espaçamento entre barras na direcção longitudinal
O espaçamento longitudinal máximo entre varões pode ser calculado com base no espaçamento livre de recobrimento e no diâmetro do estribo e dos varões longitudinais.
4.00 inches are less than 6 inches, which are required as per 25.7.2.3 (a) [1].
The minimum longitudinal bar spacing can be calculated by referencing 25.2.3 [1], which states that the minimum longitudinal spacing for columns must be at least the greatest of (a) through (c).
(a) 1,5 polegadas
(b) 1,5 db = 1,5 (0,75 polegadas) = 1,125 polegadas
(c) (4/3) db = (4/3) (1,00 polegada) = 1,33 polegadas
Por isso, o espaçamento longitudinal mínimo entre varões é de 1,50 polegadas.
The development length (Ld) must also be calculated with reference to 25.4.9.2 [1]. Será igual ao maior de (a) ou (b) calculado abaixo.
|
fy |
Resistência de cedência especificada para armadura não pré-esforçada |
|
ψr |
Fator utilizado para modificar o comprimento de desenvolvimento com base na armadura de confinamento |
|
λ |
Fator de modificação para refletir as propriedades mecânicas reduzidas do betão leve em relação ao betão normal com a mesma resistência à compressão |
|
f'c |
Resistência à compressão |
|
db |
Diâmetro nominal de barra, fio ou cordão de pré-esforço |
|
fy |
Resistência à cedência especificada para armadura sem pré-esforço |
|
ψr |
Fator utilizado para modificar o comprimento de ancoragem com base na armadura de confinamento |
|
db |
Diâmetro nominal de barra, fio ou cordão de betão pré-esforçado |
Neste exemplo, (a) é o maior valor, então Ldc = 14,23 polegadas.
Referencing 25.4.10.1 [1], the development length is multiplied by the ratio of the required steel reinforcement over provided steel reinforcement.
The reinforced square tie column is fully designed, and its cross-section can be viewed below in Image 02.
Comparação com o RFEM
An alternative to designing a square tie column manually is utilizing the Concrete Design add-on in RFEM 6 and performing the design as per the ACI 318-19 [1] standard. O módulo irá determinar a armadura necessária para resistir às cargas aplicadas no pilar. É necessário que o utilizador faça ajustes manualmente à disposição da armadura fornecida para cumprir a armadura necessária apresentada.
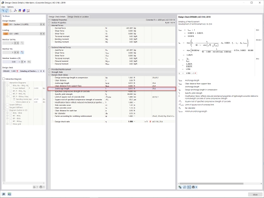
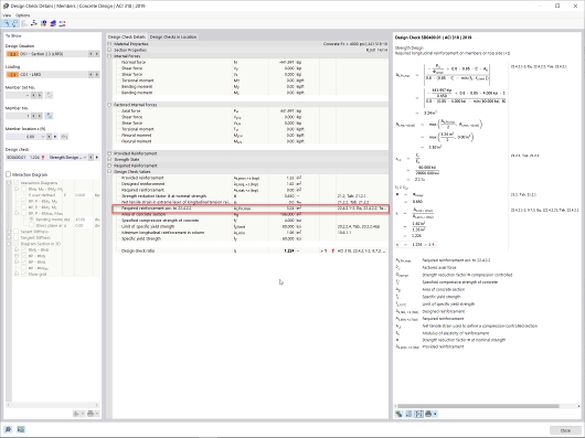
Based on the applied loads for this example, RFEM 6 has determined a required longitudinal bar reinforcement area of 3.24 in². O comprimento de ancoragem calculado no módulo Dimensionamento de betão é igual a 0,81 m. A discrepância em relação ao comprimento de ancoragem acima, calculado com equações analíticas, deve-se aos cálculos não lineares do programa, incluindo o coeficiente de segurança parcial γ. O coeficiente γ é a relação entre as forças internas últimas e as forças internas atuantes do RFEM. The development length in the Concrete Design add-on is found by multiplying the reciprocal value of gamma by the length determined from 25.4.9.2 [1]. This development length and reinforcement can be previewed in Image 03 and Image 04, respectively.
The minimum required shear reinforcement area (Av,min) for the member within the Concrete Design add-on was calculated to be 0.14 in² bars with a minimum spacing (smax) of 12 inches. The required shear reinforcement layout is shown below in Image 05.