6560x
001735
2022-02-14

AISC 360-16 Ch。 RFEM 6 中的 C 直接分析法

钢结构规范 AISC 360-16 要求将结构体系作为一个整体以及其中的每一个构件进行稳定性考虑。 计算长度法和直接分析法等不同的方法可供选择。 本文将重点介绍欧洲规范的重要要求。 C 和直接分析方法可以与 RFEM 6 一起集成到钢结构模型中。

稳定性要求

截面 C1 {%于#参见 [1]]] ,其中列出了钢结构稳定性设计的五项要求。 AISC 360-16 中有:

  • 会影响结构位移的受弯、受剪和轴力变形,以及所有其他构件和连接变形
  • 二阶效应(包括 P-Δ 和 P-δ 效应)
  • 几何缺陷
  • 非弹性引起的刚度折减, 包括截面部分屈服的影响, 残余应力会加剧这种情况
  • 系统、杆件和连接的强度和刚度的不确定性

直接分析法可以满足上述要求。 本文的重点是 b 到 d 项以及在 RFEM 6 中的应用。

二阶效应

结构分析时应考虑二阶效应 P-Δ 和 P-δ。 当结构构件(例如柱子)除了施加侧向荷载外,还受到轴向荷载,那么该结构构件就会产生挠度。 挠度距离 Δ 乘以作用的轴向荷载 P 得出必须考虑的次弯矩 P-Δ。 此外,沿偏转曲率 P-δ 施加的轴向荷载的失稳效应也应考虑。 图 C-C2.1 {%于#Refer [1]]] 提供了杆件上的这些次作用的图形示例。

AISC 列出了根据 C2.1(b) 的条件,[1] 并且 P-δ 的影响可以忽略不计。 否则,如果一根杆件同时受到压力和弯曲的影响,则在分析中应考虑这些局部变形。

在 RFEM 6 中,二阶分析问题作为一系列线性问题迭代求解,其中,轴力根据前一次迭代进行更新,并在迭代步内被视为恒定值。 这种数值方法就是不动点迭代方法,称为Picard方法。 当设置为该方法时,RFEM 6 中的求解器会自动捕捉 P-Δ 和 P-δ 的二次效应。

RFEM 6 中设计状况和荷载组合默认设置为二阶分析和 Picard 组合法。 对于LRFD或ASD设计状况,用户可以修改这些默认设置。


各个荷载组合将采用在相应设计状况下定义的分析设置。 但是,用户可以根据需要单独修改荷载组合的设置。

为了满足 Sec。 C2.1(b) {%于#参照 [1]]] ,用户可以保留设计状况 1 – LRFD 中默认的二阶分析用于强度设计。 此外,还可以为设计状况 2 - ASD 设置所需的分析类型,该类型可以与任何其他设计状况一起用于正常使用验算。 有关这些对话框中提供的选项的更多信息,请参阅 RFEM 6 在线手册静力分析设置。

几何缺陷

Sec. C2.2 {%或#Refer [1]]] 中考虑结构缺陷,方法是直接对缺陷进行建模或使用名义荷载。 在 AISC 规范中进一步明确了建筑结构缺陷主要考虑的对象是柱的偏心。 本部分不要求杆件弯曲变形。 E [1] 进行受压设计。

缺陷的直接建模应考虑荷载引起的初始位移和预期的最大失稳效应。 根据结构尺寸的不同,这可能会非常耗时且复杂。 也可以使用虚荷载计算。

根据 C2.2b(a) {%于#Refer [1]]],在所有荷载组合中,名义荷载在所有楼层上应作为附加的侧向荷载。 当结构的二阶漂移与一阶漂移之比等于或小于 1.7 时,在 C2.2b(d) [1] 中给出了例外情况;然后虚拟荷载可以应用于纯重力荷载组合,而不能与其他有侧向荷载组合。

每层的名义荷载大小可以使用公式 C2-1 计算{%!

名义荷载应施加在导致最大失稳影响的方向上。 这意味着对于只有重力的荷载组合,在两个正交方向上都要施加名义荷载。 对于施加了侧向荷载的荷载组合,名义荷载应施加在相同的侧向荷载合方向上(例如,X 方向的风荷载应包括 X 方向的名义荷载)。

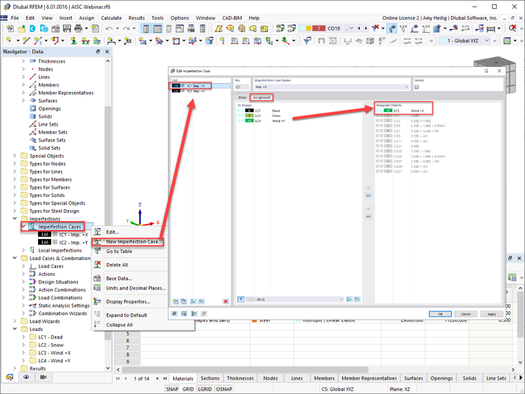
在 RFEM 6 中用户可以定义正交方向的缺陷工况,例如 ±X 或 ±Y 方向。 荷载工况可以分配给每一个缺陷荷载工况,考虑到最大的失稳影响。 RFEM 会自动地将缺陷工况分配给生成的荷载组合,并显示在该对话框中。

一旦定义了缺陷工况,用户还必须定义每个缺陷工况下的杆件缺陷。 该 “ANSI/AISC 360-16 | 当前”的轴力将考虑来自分配的荷载组合的杆件轴力,应用公式215对杆件产生影响。 C2-1 ],在杆件始端和末端分别施加计算的名义荷载大小。

该 “ANSI/AISC 360-16 | 默认荷载组合与“重力荷载组合”不同,用户可以使用其他荷载组合来计算杆件的轴力。 缺陷方向以全局坐标轴或杆件局部坐标轴为基准指定。 应仔细考虑缺陷方向,因为其目的是确定整个结构失稳作用产生的最大影响。 在对话框 4 中定义了缺陷后,可以将缺陷分配给多个杆件,例如结构中的所有柱子。

缺陷设置后,可以在 RFEM 中以图形方式显示在结构上。

一般情况下,正常使用验算时不需要考虑缺陷设计, 因此,在图 1 中显示的编辑组合向导对话框中,应激活“考虑缺陷工况”并将其应用于设计状况 1 - LRFD ,假设强度设计是根据 LRFD 方法进行的。

或者在关闭“考虑缺陷工况”的情况下,点击左下角的“新建组合向导”按钮来生成新的项目定义。 本例为类似于强度设计的正常使用极限状态设计,其静力分析设置为二阶分析(P-Δ)。 Design Situation 2 – ASD 可以分配给 Combination Wizard ,它假设正常使用时不考虑荷载组合。


一旦将这些设置应用于设计状况,在“荷载组合”选项卡下列出的各个荷载组合也会自动反映这些设置。

刚度调整

杆件残余应力会导致截面的部分屈服,从而导致结构的整体软化。 这又会导致不稳定效应。 此外,还应考虑塑性在杆件截面和长度方向的分布。

为了近似这些对杆件强度折减的影响,AISC 要求将 0.8 的系数应用于所有影响结构稳定性的刚度。 该规范继续在 C2.3(a) 中声明{%或#请参阅 [1]]],为所有杆件提供刚度折减,以避免结构的人为变形。 因此该系数 0.8 适用于所有杆件的轴向和抗弯刚度。

系数 τb由式(3)计算得出。 下文中的 C2.2a 和 C2.2b [1] 适用于杆件的抗弯刚度。 计算抗压强度时必须考虑细长和非细长构件。

  1. 当 α Pr/Pns ≤ 0.5
  2. 当 α Pr/Pns > 0.5

按照 Sec. C2.3(c) ],允许所有杆件抗弯刚度τb = 1.0,但应施加额外的名义荷载截面。刚度折减只适用于强度和稳定性极限状态。不适用于正常使用极限状态分析或其他分析,例如位移、挠度、振动和周期确定。

在 RFEM 6 中可以将 AISC 刚度折减要求应用于选定的杆件。 系数 0.8 适用于杆件的轴向和抗弯刚度,系数 τb可以由公式自动计算得出。 C2.2a 和 C2.2b[1] 并适用于杆件抗弯刚度。

重新访问设计状况 1 的组合向导 – LRFD,应激活“考虑结构调整”并定义新的结构调整设置。 如果勾选了“杆件”选项,则会出现【杆件】选项卡。 在该选项卡中,用户可以在之前的选项卡中选择“新建杆件刚度调整”, 由此出现最后一个选项,选择“AISC 360-16 C2.3 | 钢结构”选项。 请注意,在“迭代方程 选择C2-2a和C2-2b”后,程序会根据细长或非细长单元轴力自动计算抗弯刚度b系数τ 。 截面的抗弯和轴向刚度默认值为 0.8。 定义完所有选项后,可以在图形窗口中选择要应用刚度折减的钢杆件,或者在结构调整对话框中直接输入杆件编号。


请注意,上面描述的用于停用设计状况 2 – ASD 中定义的单独的组合向导来停用正常使用极限设计的缺陷选项时,也应取消选中“考虑结构调整”。 这将对所有未经计算的荷载组合使用全部杆件刚度。

结束语

AISC 360-16 Ch中给出的要求。使用上述工作流程在 RFEM 6 中进行分析和设计时可以考虑直接分析法的 C ,包括二阶效应、杆件缺陷和刚度折减。 有关在 RFEM 中直接分析法应用的更多信息和示例,请参见网络课堂录像 AISC 360-16 用 RFEM 6 进行钢结构设计,并在下载模型下下载相关模型。



作者

艾米·黑利希是美国子公司的首席执行官,负责北美市场的销售和持续程序开发。

链接
参考


;