1422x
002664
2019-03-21

Создание сочетаний нагрузок с предварительным напряжением в RFEM 5

Я задал несколько загружений в РФЕМ 5 и теперь хочу дополнительно применить постоянное предварительное напряжение в качестве нагрузки на стержень. К какому загружению желательно присвоить предварительное напряжение?


Ответ:

В этом месте рекомендуется создание сочетаний нагрузок:

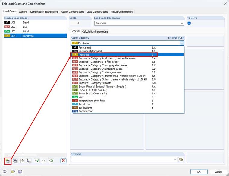
Сначала необходимо создать новый случай нагрузки "Предварительное напряжение".

Предварительное напряжение следует задавать как стержневую нагрузку исключительно в этом случае нагрузки. Категория воздействия "Предварительное напряжение" рассматривается как постоянно действующая, аналогично собственному весу. Следовательно, случай нагрузки "Предварительное напряжение" включается во все сгенерированные сочетания нагрузок при активации автоматической комбинации нагрузок.


Автор

Франк отвечает за обеспечение качества в программе RFEM и дополнительно поддерживает работу службы поддержки клиентов. Он сопровождает технические процессы проверки и способствует стабильности и надежности программного обеспечения.

Скачивания


;