回复:
在此建议创建载荷组合:
首先,需要新建一个载荷工况 “预应力”。
预应力应仅在这个载荷工况内作为杆件载荷输入。作用类别“预应力”被与自重等同类作用视为永久作用。因此,在启用自动载荷组合时,预应力载荷工况将包含在所有生成的载荷组合中。
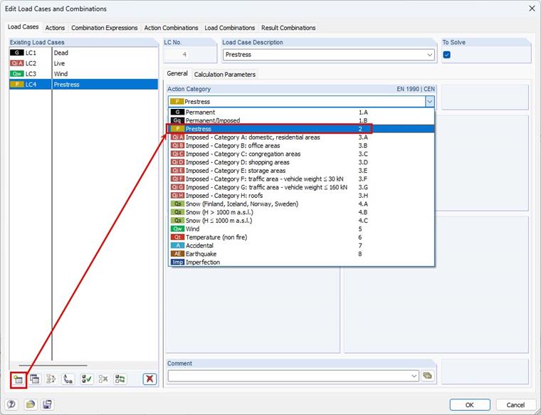
在 RFEM 5 中,我定义了多个荷载工况,并想要在杆件上施加一种持续作用的预应力。应该将预应力分配到哪个荷载工况中?
在此建议创建载荷组合:
首先,需要新建一个载荷工况 “预应力”。
预应力应仅在这个载荷工况内作为杆件载荷输入。作用类别“预应力”被与自重等同类作用视为永久作用。因此,在启用自动载荷组合时,预应力载荷工况将包含在所有生成的载荷组合中。
Frank 负责 RFEM 程序的质量保证,并同时支持客户支持。他参与技术审查流程,并为软件的稳定性和可靠性做出贡献。