1422x
002664
2019-03-21

Creazione di combinazioni di carichi con precompressione in RFEM 5

Ho definito diversi casi di carico RFEM 5 e vorrei applicare una precompressione costante come carico dell'asta. A quale caso di carico dovrebbe essere assegnata idealmente la precompressione?


Risposta:

A questo punto si consiglia di creare combinazioni di carico:

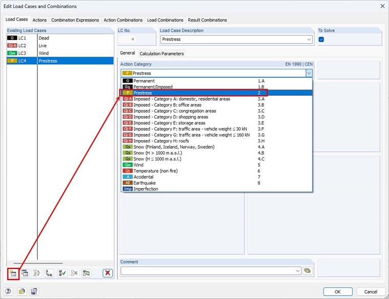
Per prima cosa, è necessario creare un nuovo caso di carico "Precompressione".

All'interno di questo caso di carico dovrebbe essere inserita la corrispondente precompressione come carico asta. La categoria d'azione "Precompressione" è considerata come una forza permanente, similmente al peso proprio. Pertanto, il caso di carico di precompressione è incluso in tutte le combinazioni di carico generate quando si attiva la combinazione automatica dei carichi.


Autore

Frank è responsabile della garanzia di qualità nel programma RFEM e fornisce inoltre supporto nel Customer Support. Accompagna i processi di verifica tecnica e contribuisce alla stabilità e all'affidabilità del software.

Download


;