1422x
002664
21.03.2019

Créer des combinaisons de charges avec précontrainte dans RFEM 5

J’ai défini plusieurs cas de charge dans RFEM 5 et je souhaite appliquer une précontrainte permanente comme charge de barre. À quel cas de charge la précontrainte doit-elle être assignée ?


Réponse:

À ce stade, il est recommandé de créer des combinaisons de charges :

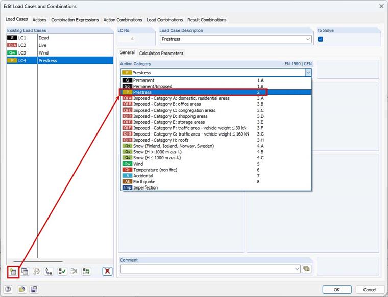
Créez d’abord un nouveau cas de charge « Précontrainte ».

Entrez la précontrainte correspondante comme charge de barre uniquement dans ce cas de charge. La catégorie d’action « Précontrainte » est considérée comme agissant en continu, tout comme le poids propre, par exemple. Ainsi, le cas de charge de précontrainte est inclus dans toutes les combinaisons de charges générées lors de l’activation des combinaisons de charges automatiques.


Auteur

Frank est responsable de l’assurance qualité du programme RFEM et apporte également son soutien au Customer Support. Il accompagne les processus de contrôle technique et contribue à la stabilité et à la fiabilité du logiciel.

Téléchargements


;