1422x
002664
21.3.2019

Generování kombinací zatížení s předpětím v programu RFEM 5

Definoval jsem v programu RFEM 5 několik zatěžovacích stavů a chtěl bych dodatečně aplikovat stále působící předpětí jako zatížení prutu. Kterému zatěžovacímu stavu by se mělo předpětí přiřadit?


Odpověď:

Na tomto místě doporučujeme vytvořit kombinace zatížení:

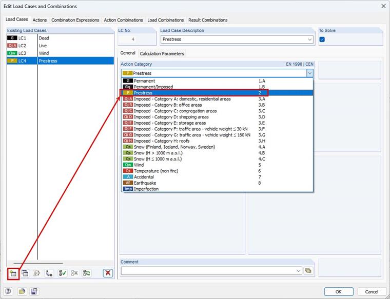
Nejdříve se vytvoří nový zatěžovací stav typu "Předpětí".

Pouze v tomto zatěžovacím stavu by mělo být zadáno příslušné předpětí jako zatížení na prut. Kategorie účinků "Předpětí" se považuje přesně jako například stejně jako vlastní tíha za stále působící. Při aktivaci automatické kombinatoriky zatížení je tak zatěžovací stav "Předpětí" zahrnutý ve všech vygenerovaných kombinacích zatížení.


Autor

Frank je zodpovědný za zajištění kvality v programu RFEM a navíc podporuje zákaznickou podporu. Doprovází technické kontrolní procesy a přispívá ke stabilitě a spolehlivosti softwaru.

Stahování


;