1422x
002664
2019-03-21

Criação de combinações de cargas com pré-esforço no RFEM 5

Defini várias casos de carga no RFEM 5 e gostaria também de aplicar uma pré-esforço constante como carga de barra. A que caso de carga é que devo atribuir idealmente esta pré-esforço?


Resposta:

Neste ponto, é aconselhável criar combinações de carga:

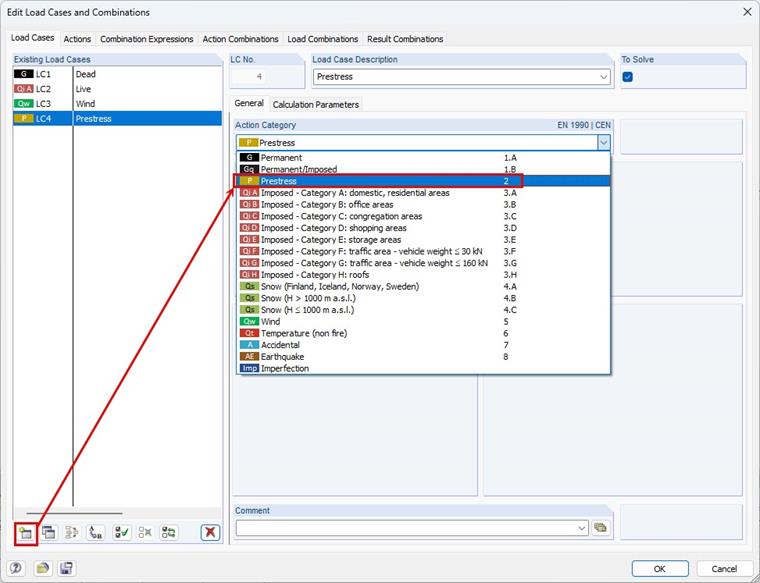
Primeiramente, deve ser criado um novo caso de carga denominado "Pré-tensão".

Exclusivamente dentro deste caso de carga, a pré-tensão correspondente deve ser introduzida como uma carga de barra. A categoria de ação "Pré-tensão" é considerada como atuando permanentemente, assim como, por exemplo, o peso próprio. Portanto, o caso de carga de pré-tensão está incluído em todas as combinações de carga geradas quando a combinação automática de carga é ativada.


Autor

Frank é responsável pela garantia de qualidade no programa RFEM e também presta apoio no Customer Support. Ele acompanha os processos de verificação técnica e contribui para a estabilidade e fiabilidade do software.

Downloads


;