1422x
002664
2019-03-21

Tworzenie kombinacji obciążeń z naprężaniem w programie RFEM 5

Zdefiniowałem kilka przypadków obciążeń w programie RFEM 5 i chciałbym nałożyć dodatkowe, stałe, działające naprężenie wstępne jako obciążenie pręta. Któremu przypadkowi obciążenia należałoby przyporządkować to naprężenie wstępne?


Odpowiedź:

W tym miejscu zaleca się utworzenie kombinacji obciążeń:

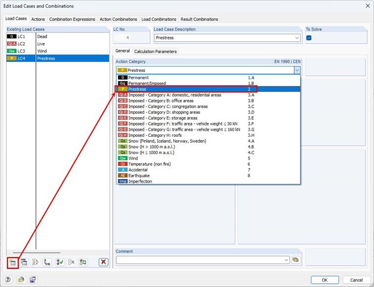
Najpierw należy utworzyć nowy przypadek obciążenia "Naprężenie wstępne".

Wyłącznie w tym przypadku obciążenia należy wprowadzić odpowiednie naprężenie wstępne jako obciążenie pręta. Kategoria oddziaływania "Naprężenie wstępne" jest traktowana jako działająca stale, podobnie jak na przykład ciężar własny. Dzięki temu przypadek obciążenia 'Naprężenie wstępne' jest uwzględniany we wszystkich generowanych kombinacjach obciążeń przy włączonej automatycznej kombinatoryce obciążeń.


Autor

Frank odpowiada za zapewnienie jakości w programie RFEM i dodatkowo wspiera dział obsługi klienta. Towarzyszy procesom weryfikacji technicznej i przyczynia się do stabilności oraz niezawodności oprogramowania.

Pobrane


;