1422x
002664
21-03-2019

Creación de combinaciones de cargas con pretensado en RFEM 5

He definido RFEM 5 varios casos de carga y también quiero aplicar una carga de pretensado permanente en una barra. ¿A qué caso de carga se debería asignar idealmente este pretensado?


Respuesta:

En este punto, se recomienda crear combinaciones de carga:

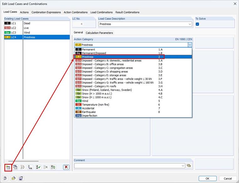
Primero, se debe crear un nuevo caso de carga "Pretensado".

Exclusivamente dentro de este caso de carga se debe ingresar la pretensado correspondiente como carga de barra. La categoría de acción "Pretensado" se considera que actúa de manera permanente, al igual que, por ejemplo, el peso propio. Esto garantiza que el caso de carga de pretensado esté incluido en todas las combinaciones de carga generadas cuando la generación automática de combinaciones de carga está activada.


Autor

Frank es responsable del aseguramiento de la calidad en el programa RFEM y además presta apoyo en Customer Support. Acompaña los procesos de revisión técnica y contribuye a la estabilidad y fiabilidad del software.

Descargas


;