1564x
003151
2019-06-12

Небольшое соотношение или его отсутствие в расчете на усталость

При выполнении расчета на усталость я получаю для стержней очень малое соотношение или его нет совсем. В чем может быть причина?


Ответ:

В дополнительном модуле RF‑STEEL Fatigue Members требуется задать цикл напряжений или диапазон напряжений для расчета на усталость.

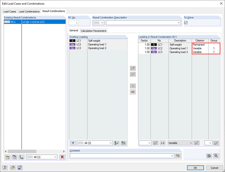
Um diese ermitteln zu können, ist die Eingabe der zu bemessenden Lastfälle zu überprüfen.

Wenn zum Beispiel nur die Lastfälle mit der eigentlichen Betriebslast zur Bemessung eingegeben wurden und das Eigengewicht der Struktur (hier z. B. LF1) nicht mit angewählt wurde, kann es zu diesem Effekt kommen.

Wird der Lastfall "Eigengewicht" zur Berechnung des Spannungsspiels mit herangezogen, ergibt sich ggf. eine deutlich höhere Ausnutzung.

In diesem Zusammenhang ist auch auf ggf. für die Bemessung ausgewählte Ergebniskombinationen hinzuweisen. Diese sollten auch so angelegt werden, dass das maßgebliche Spannungsspiel im Modul ermittelt werden kann.


Автор

Г-н Килох оказывает техническую поддержку нашим заказчикам и отвечает за разработки железобетонных конструкций.

Скачивания


;