1564x
003151
2019-06-12

Little or No Design Ratio in Fatigue Design

When performing fatigue design, I obtain very little or no design ratio for the members. What can be the reason for this?


Answer:

The RF‑STEEL Fatigue Members add-on module requires a stress cycle or stress range for fatigue analysis.

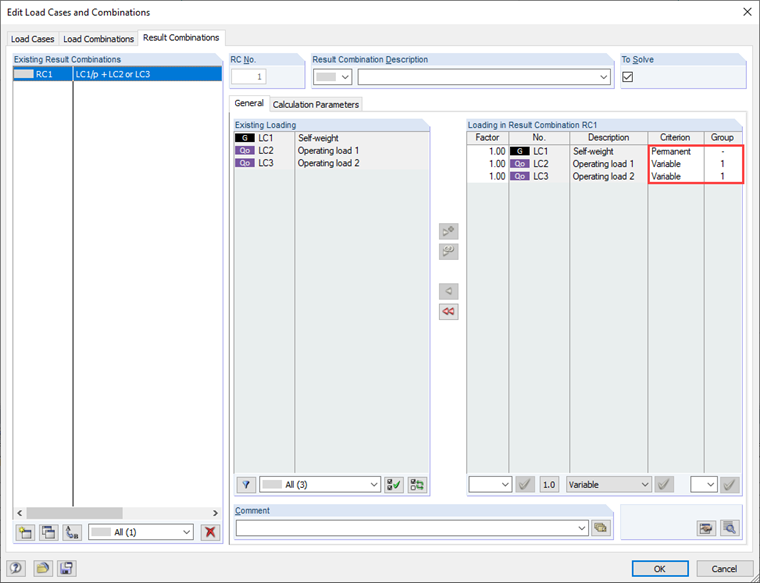
To be able to determine them, it is necessary to check the entry of load cases to be designed.

For example, if you only enter the load cases with the actual operating load for the design and do not select the dead load of the structure (for example, LC1 in this case), this effect may occur.

If the "Self-weight" load case is used for the calculation of the stress cycle, the result is a significantly higher design ratio.

In this context, it is also necessary to refer to the result combinations selected for the design, if applicable. They should also be created so that the governing stress cycle can be determined in the module.


Author

Mr. Kieloch provides technical support to our customers and is responsible for development in the area of reinforced concrete structures.

Downloads


;