1564x
003151
2019-06-12

疲劳设计中的利用率很小或没有

在进行疲劳设计时,我得到的杆件的利用率很小或没有。 Woran kann das liegen?


回复:

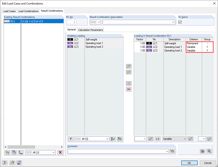
附加模块 RF-STEEL Fatigue Members 需要用于疲劳分析的应力循环或应力范围。

Um diese ermitteln zu können, ist die Eingabe der zu bemessenden Lastfälle zu überprüfen.

Wenn zum Beispiel nur die Lastfälle mit der eigentlichen Betriebslast zur Bemessung eingegeben wurden und das Eigengewicht der Struktur (hier z. B. LF1) nicht mit angewählt wurde, kann es zu diesem Effekt kommen.

Wird der Lastfall "Eigengewicht" zur Berechnung des Spannungsspiels mit herangezogen, ergibt sich ggf. eine deutlich höhere Ausnutzung.

In diesem Zusammenhang ist auch auf ggf. für die Bemessung ausgewählte Ergebniskombinationen hinzuweisen. Diese sollten auch so angelegt werden, dass das maßgebliche Spannungsspiel im Modul ermittelt werden kann.


作者

Kieloch 先生为我们的客户提供技术支持,负责钢筋混凝土结构领域的研发。

下载


;