1564x
003151
2019-06-12

Niewielki stopień wykorzystania lub brak wykorzystania w obliczeniach na zmęczenie

Podczas obliczania zmęczenia otrzymuję bardzo niski stopień wykorzystania dla prętów lub nie otrzymuję go wcale. Jaki może być powód?


Odpowiedź:

Moduł dodatkowy RF-STEEL Fatigue Members wymaga cyklu naprężeń lub zakresu naprężeń do analizy zmęczenia.

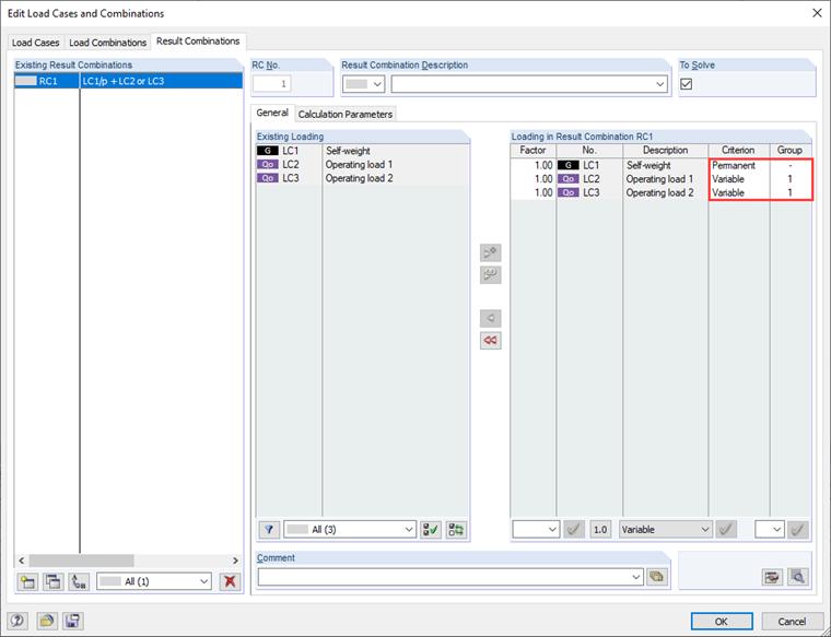
Um diese ermitteln zu können, ist die Eingabe der zu bemessenden Lastfälle zu überprüfen.

Wenn zum Beispiel nur die Lastfälle mit der eigentlichen Betriebslast zur Bemessung eingegeben wurden und das Eigengewicht der Struktur (hier z. B. LF1) nicht mit angewählt wurde, kann es zu diesem Effekt kommen.

Wird der Lastfall "Eigengewicht" zur Berechnung des Spannungsspiels mit herangezogen, ergibt sich ggf. eine deutlich höhere Ausnutzung.

In diesem Zusammenhang ist auch auf ggf. für die Bemessung ausgewählte Ergebniskombinationen hinzuweisen. Diese sollten auch so angelegt werden, dass das maßgebliche Spannungsspiel im Modul ermittelt werden kann.


Autor

Pan Kieloch zapewnia wsparcie techniczne naszym klientom i jest odpowiedzialny za rozwój w obszarze konstrukcji żelbetowych.

Pobrane


;