1564x
003151
2019-06-12

Baixa ou nenhuma relação de cálculo para verificações de fadiga

Ao realizar verificações à fadiga, obtenho muito pouca ou nenhuma relação de cálculo para as barras. Qual poderá ser a razão para isso? </p>


Resposta:

O módulo adicional RF-STEEL Fatigue Members requer um ciclo de tensão ou um intervalo de tensões para a verificação da fadiga.

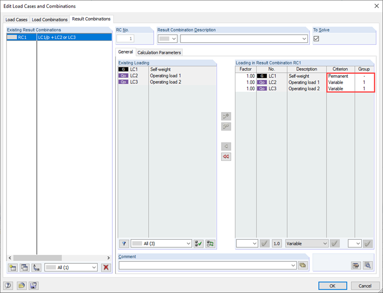
Um diese ermitteln zu können, ist die Eingabe der zu bemessenden Lastfälle zu überprüfen.

Wenn zum Beispiel nur die Lastfälle mit der eigentlichen Betriebslast zur Bemessung eingegeben wurden und das Eigengewicht der Struktur (hier z. B. LF1) nicht mit angewählt wurde, kann es zu diesem Effekt kommen.

Wird der Lastfall "Eigengewicht" zur Berechnung des Spannungsspiels mit herangezogen, ergibt sich ggf. eine deutlich höhere Ausnutzung.

In diesem Zusammenhang ist auch auf ggf. für die Bemessung ausgewählte Ergebniskombinationen hinzuweisen. Diese sollten auch so angelegt werden, dass das maßgebliche Spannungsspiel im Modul ermittelt werden kann.


Autor

O Eng. Kieloch dá apoio técnico a clientes e é responsável pelo desenvolvimento na área das estruturas de betão armado.

Downloads


;