1564x
003151
12.06.2019

Rapport de vérification faible ou inexistant dans la vérification à la fatigue

Lors de la vérification à la fatigue, les barres présentent un ratio de vérification très bas, voire aucun. créer une cotation linéaire ?


Réponse:

Le module additionnel RF-STEEL Fatigue Members requiert un cycle des contraintes ou une étendue de contraintes pour effectuer la vérification à la fatigue.

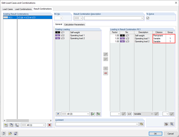
Pour pouvoir les déterminer, il faut vérifier l’entrée des cas de charge à calculer.

Ce peut être le cas si seuls les cas de charge avec la charge utile réelle ont été entrés pour la vérification et que le poids propre de la structure (ici CC1) n’a pas été sélectionné, par exemple.

Si le cas de charge « Poids propre » est utilisé pour le calcul du cycle des contraintes, le ratio de vérification peut s’avérer sensiblement plus élevé.

Dans ce contexte, vous devez également vous référer aux combinaisons de résultats sélectionnées pour la vérification, le cas échéant. Celles-ci doivent être créées de sorte à ce que le cycle de contraintes puisse être déterminé dans le module.


Auteur

M. Kieloch fournit une assistance technique aux clients de Dlubal Software et est responsable du développement dans le domaine des structures en béton armé.

Téléchargements


;