1564x
003151
2019-06-12

Tasso di lavoro ridotto o nullo nella verifica a fatica

Quando eseguo la verifica a fatica, ottengo un rapporto di progetto minimo o nullo per le aste. Perché?


Risposta:

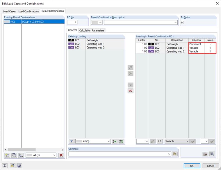
Il modulo aggiuntivo RF-STEEL Fatigue Members richiede un ciclo di tensione o un intervallo di tensioni per l'analisi a fatica.

Um diese ermitteln zu können, ist die Eingabe der zu bemessenden Lastfälle zu überprüfen.

Ad esempio, se si immettono solo i casi di carico con il carico operativo corrente per la verifica e non si seleziona il carico permanente della struttura (ad esempio, CC1 in questo caso), questo effetto può verificarsi.

Se si utilizza il caso di carico "Carico permanente" per il calcolo del ciclo di tensione, il risultato è un rapporto di progetto significativamente più elevato.

In diesem Zusammenhang ist auch auf ggf. für die Bemessung ausgewählte Ergebniskombinationen hinzuweisen. Diese sollten auch so angelegt werden, dass das maßgebliche Spannungsspiel im Modul ermittelt werden kann.


Autore

Il signor Kieloch fornisce supporto tecnico ai nostri clienti ed è responsabile dello sviluppo nel settore delle strutture in cemento armato.

Download


;