1564x
003151
12.6.2019

Malé nebo žádné využití při posouzení na únavu

Při posouzení na únavu dostávám pro pruty velmi malé nebo žádné využití. Čím to může být?


Odpověď:

Modul RF-/STEEL Fatigue Members vyžaduje pro posouzení napěťový cyklus resp. rozkmit napětí.

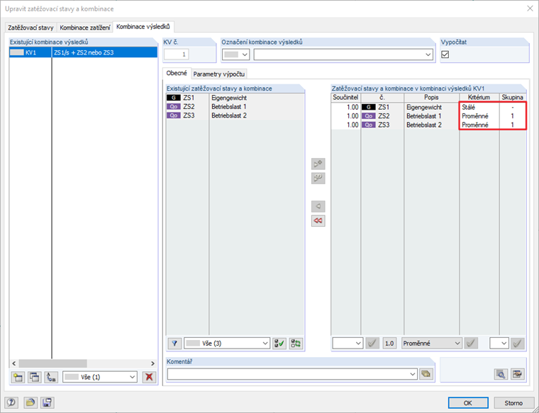
Pro jejich stanovení je třeba zkontrolovat zadání posuzovaných zatěžovacích stavů.

Pokud byly pro posouzení zadány například pouze zatěžovací stavy s vlastním provozním zatížením a nebyla vybrána vlastní tíha konstrukce (zde např. ZS1), může dojít k tomuto efektu.

Pokud se pro výpočet napěťového cyklu použije zatěžovací stav "Vlastní tíha", může být výsledkem výrazně vyšší využití.

V této souvislosti je třeba poukázat také kombinace výsledků, pokud byly vybrány pro posouzení. Ty by měly být také vytvořeny tak, aby bylo možné určit rozhodující napěťový cyklus v modulu.


Autor

Pan Kieloch zodpovídá v rámci zákaznické podpory dotazy uživatelů a zabývá se vývojem v oblasti železobetonových konstrukcí.

Stahování


;