1412x
004174
2019-10-29

Como evitar a mensagem de superfície curvada no RF-GLASS

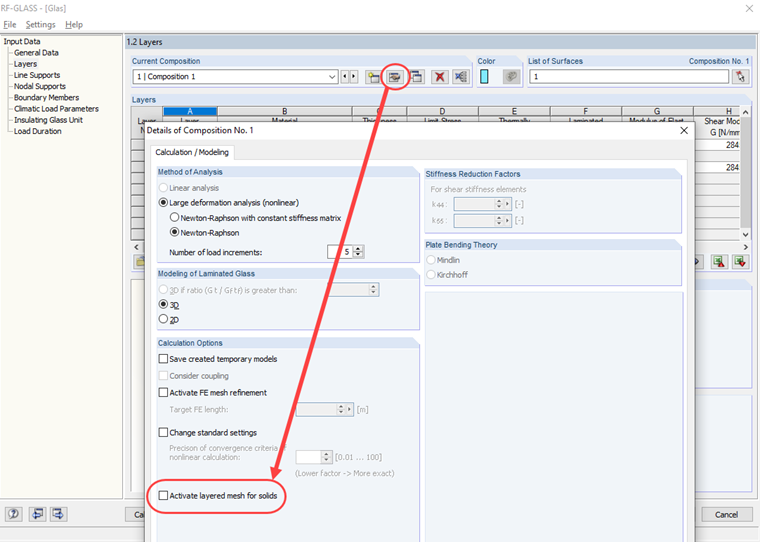
Ao calcular uma superfície curvada no RF-GLASS, recebo uma informação a indicar que a superfície tem mais do que 4 linhas de contorno e, como tal, não é possível utilizar uma malha de EF em camadas. Como é que posso evitar esta mensagem?


Resposta:

Os requisitos aplicados a uma malha de EF em camadas são os mesmos como para um sólido de contacto (consulte as ligações em baixo nesta FAQ). Se os requisitos não forem cumpridos, a malha de EF em camadas tem de ser desativada nos detalhes da composição (ver Figura 02).


Autor

O Eng. Rehm participa nos desenvolvimentos da área das estruturas de madeira e presta apoio técnico a clientes.

Ligações
Downloads


;