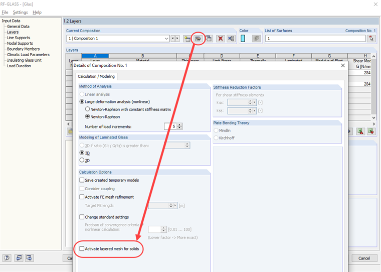
Les conditions sont les mêmes pour un maillage EF de couches que pour un solide de contact (voir les liens au bas de cet article). Si elles ne sont pas satisfaites, ce maillage doit être désactivé dans les détails de la composition de couche (voir la Figure 02).
Comment éviter le message de la surface courbe dans RF-GLASS
Lorsque je calcule une surface courbe dans RF-GLASS, un message m'indique que la surface a plus de 4 lignes de contour et qu'aucun maillage EF de couches ne peut être utilisé. Que faire ?
Réponse:
Auteur
M. Rehm est responsable du développement de produits pour les structures en bois et il fournit une assistance technique aux clients.
Liens
- Solides de contact : « Les surfaces latérales n'ont pas quatre lignes de contour »
- Manuel en ligne de RFEM : 4.5 Solides - Maille EF
Téléchargements
;