回复:
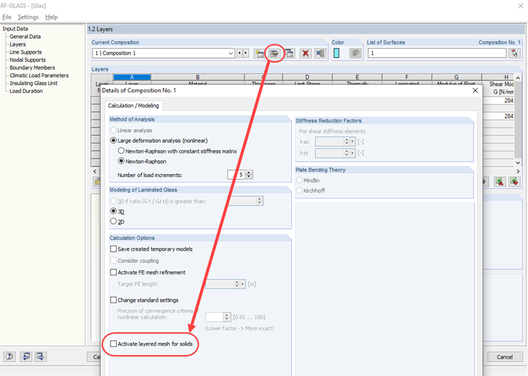
网格划分的有限元网格与接触实体的要求相同。 Sind die Voraussetzungen nicht erfüllt, so muss das geschichteten FE-Netz in den Details zum Schichtenaufbau deaktiviert werden (siehe Bild 02).
网格划分的有限元网格与接触实体的要求相同。 Sind die Voraussetzungen nicht erfüllt, so muss das geschichteten FE-Netz in den Details zum Schichtenaufbau deaktiviert werden (siehe Bild 02).
Rehm 先生负责木结构产品的开发,并提供技术支持。