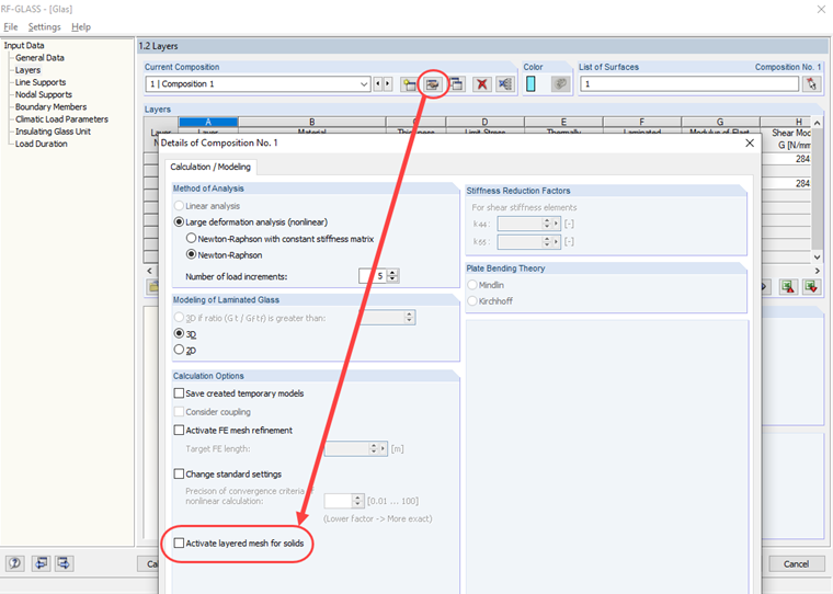
W przypadku warstwowej siatki ES obowiązują te same wymagania, co w przypadku bryły kontaktowej (linki poniżej tego FAQ). Sind die Voraussetzungen nicht erfüllt, so muss das geschichteten FE-Netz in den Details zum Schichtenaufbau deaktiviert werden (siehe Bild 02).
Jak uniknąć komunikatu o zakrzywionej powierzchni w RF-GLASS
Podczas obliczania zakrzywionej powierzchni w RF-GLASS, otrzymuję komunikat, że powierzchnia ma więcej niż 4 linie graniczne, a zatem nie można zastosować żadnej warstwowej siatki ES. Wie kann ich diese Meldung umgehen?
Odpowiedź:
Autor
Pan Rehm jest odpowiedzialny za rozwój produktów do konstrukcji drewnianych i zapewnia wsparcie techniczne dla klientów.
Odnośniki
- Artykuł techniczny | Bryły kontaktowe: „Powierzchnie boczne nie mają czterech krzywych granicznych”
- Instrukcja online programu RFEM | 4.5 Bryły - siatka ES
Pobrane
;