1577x
004708
2020-09-08

Mensagem de erro 108) para o dimensionamento de tensões

Ao efetuar a verificação da tensão de aço no RF‑CONCRETE Surfaces, recebo a mensagem de erro 108. Onde está o erro?


Resposta:

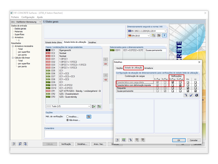
A mensagem de erro 108) aparece quando não é possível realizar a verificação de tensões porque a situação de dimensionamento predefinida para a verificação não foi definida.

Por norma, o RF-CONCRETE Surfaces requer uma carga ou um caso de carga da "situação de dimensionamento característico" para a verificação de tensões do aço de armadura. Se esta não foi definida, a verificação não é realizada e é apresentada uma mensagem de erro correspondente.

Para evitar esta situação, selecione uma "carga característica" no separador "Estado de utilização" da janela "1.1 Dados gerais". Veja o vídeo.

Como alternativa, é possível alterar os detalhes para a verificação do estado limite de utilização, de modo que a verificação de tensões seja realizada com uma carga quase-permanente, por exemplo. No entanto, esta alteração da configuração padrão ou das especificações padrão fica ao critério do utilizador.


Autor

O Eng. Kieloch dá apoio técnico a clientes e é responsável pelo desenvolvimento na área das estruturas de betão armado.

Ligações
Downloads


;