1577x
004708
2020-09-08

应力设计的错误信息 108)

在RF-CONCRETE Surfaces中进行钢筋应力设计时出现错误108。 Woran liegt das?


回复:

如果由于未定义为设计预设的设计状况而无法执行应力分析,则会出现错误108)。

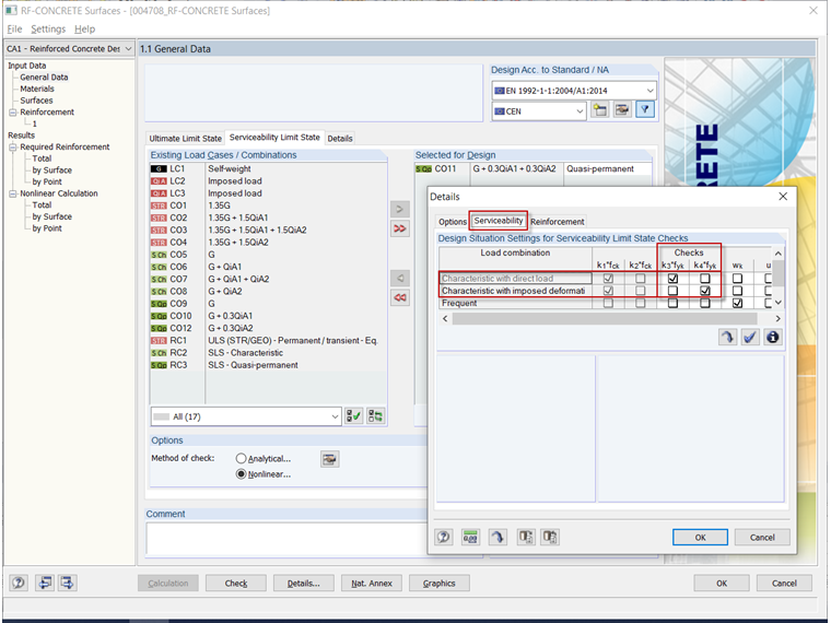
Standardmäßig benötigt RF-BETON Flächen für den Spannungsnachweis des Betonstahls eine Last bzw. einen Lastfall aus der "charakteristischen Bemessungssituation". Wenn diese nicht definiert wurde, wird der Nachweis nicht durchgeführt und eine entsprechende Fehlermeldung ausgegeben.

Um dies zu beheben, wählen Sie bitte in der Maske "1.1 Basisangaben" im Register "Gebrauchstauglichkeit" eine "charakteristische Last" aus. Siehe Video.

Alternativ können Sie auch die Detaileinstellungen für den Gebrauchstauglichkeitsnachweis so abändern, dass der Spannungsnachweis z. B. mit einer quasi-ständigen Last durchgeführt wird. Diese Änderung der Standardeinstellung bzw. Norm-Vorgaben liegt aber im Ermessen des Anwenders.


作者

Kieloch 先生为我们的客户提供技术支持,负责钢筋混凝土结构领域的研发。

链接
下载


;