1577x
004708
08.09.2020

Message d'erreur 108) pour la vérification des contraintes

Le message d'erreur 108 s'affiche lors du calcul des contraintes de l'acier dans RF-CONCRETE Surfaces. Quel est le problème ici ?


Réponse:

L'erreur 108 apparaît si l'analyse des contraintes ne peut pas être effectuée car la situation de projet prédéfinie pour la vérification n'a pas été définie.

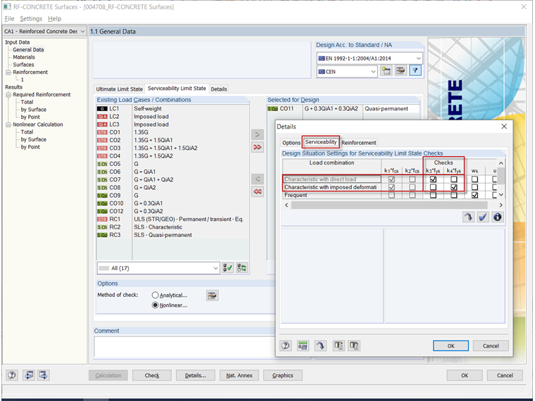
Par défaut, RF-CONCRETE Surfaces requiert une charge ou un cas de charge de la « situation de projet caractéristique » pour l'analyse des contraintes de l'acier de béton armé. Si elle n'a pas été définie, la vérification n'est pas effectuée et le message d'erreur correspondant s'affiche.

Pour éviter cela, sélectionnez une « charge caractéristique » dans l'onglet « État limite de service » de la fenêtre « 1.1 Données de base ». Voir la vidéo.

Vous pouvez également modifier les paramètres détaillés de la vérification à l'état limite de service afin que l'analyse des contraintes soit effectuée avec une charge quasi-permanente, par exemple. Cependant, cette modification des paramètres par défaut ou des spécifications de la norme est laissée à la discrétion de l'utilisateur.


Auteur

M. Kieloch fournit une assistance technique aux clients de Dlubal Software et est responsable du développement dans le domaine des structures en béton armé.

Liens
Téléchargements


;