746x
004858
2020-12-04

Результаты напряжений в модуле RF-LAMINATE

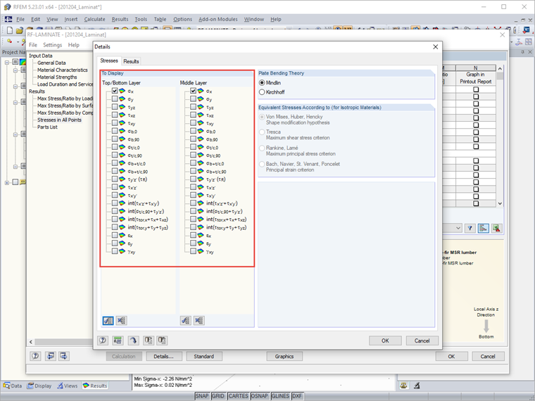
Можно ли в дополнительном модуле RF-LAMINATE отобразить больше значений для распределения напряжений по слоям?


Ответ:

Однако, для наглядности, графически это невозможно. Es besteht im Zusatzmodul RF-LAMINATE jedoch die Möglichkeit, die Spannungen auch punktweise anzeigen zu lassen. Dies ist standardmäßig deaktiviert, weil dies bei großen Strukturen schnell eine Unmenge an Daten produziert.

Wenn Sie zudem nach der Spannungskomponente filtern, die Sie interessiert, dann wird die Ausgabe in der Tabelle schnell übersichtlich und Sie können den Verlauf der Spannungen an einem Punkt über die Schichten dort gut auswerten.




Автор

Г-н Хоффманн оказывает техническую поддержку клиентам Dlubal Software и отвечает за координацию всех технических запросов и действий.

Скачивания


;