746x
004858
04.12.2020

Résultats des contraintes dans RF-LAMINATE

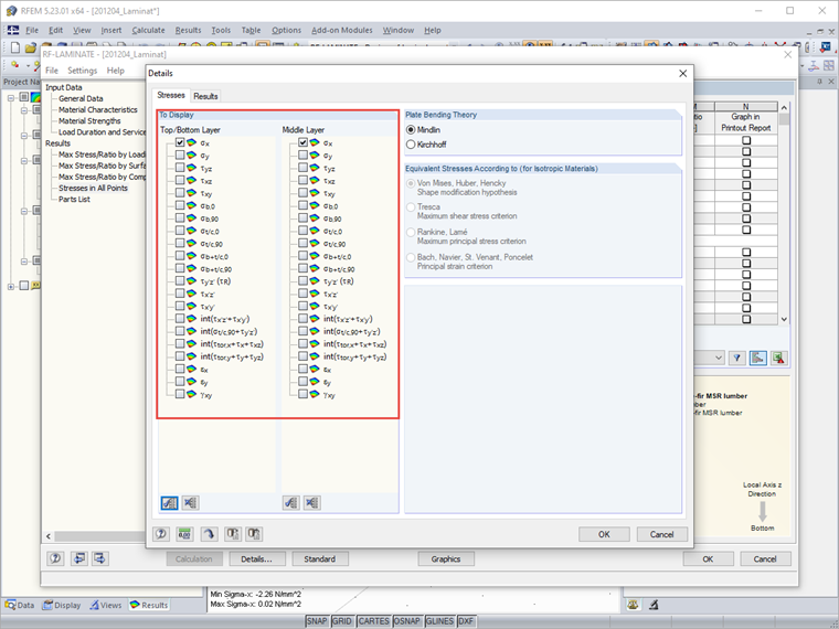
Est-il possible d'afficher plus de valeurs pour la distribution des contraintes sur les couches dans RF-LAMINATE ?


Réponse:

Ce n'est pas possible dans le graphique, pour des raisons de clarté. Cependant, le module additionnel RF-LAMINATE vous permet d'afficher également les contraintes dans tous les points. Cette option est désactivée par défaut car elle génère rapidement une grande quantité de données pour les grandes structures.

Si vous filtrez également par le composant de contrainte qui vous intéresse, les résultats dans le tableau deviennent rapidement clairs et vous pouvez facilement évaluer la distribution des contraintes en un point à l'aide des couches.




Auteur

M. Hoffmann fournit un support technique aux clients de Dlubal Software et est responsable de la coordination de toutes les études et activités.

Téléchargements


;