746x
004858
04-12-2020

Resultados de tensiones en RF-LAMINATE

¿Es posible mostrar más valores para la distribución de tensiones sobre las capas en RF-LAMINATE?


Respuesta:

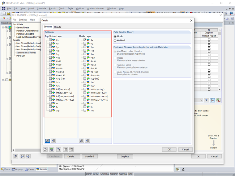
En el gráfico, esto no es posible por razones de claridad. Es besteht im Zusatzmodul RF-LAMINATE jedoch die Möglichkeit, die Spannungen auch punktweise anzeigen zu lassen. Dies ist standardmäßig deaktiviert, weil dies bei großen Strukturen schnell eine Unmenge an Daten produziert.

Wenn Sie zudem nach der Spannungskomponente filtern, die Sie interessiert, dann wird die Ausgabe in der Tabelle schnell übersichtlich und Sie können den Verlauf der Spannungen an einem Punkt über die Schichten dort gut auswerten.




Autor

El Sr. Hoffmann proporciona soporte técnico a los clientes de Dlubal Software y es responsable de la coordinación de todas las consultas técnicas y actividades.

Descargas


;