746x
004858
2020-12-04

Wyniki naprężeń w RF-LAMINATE

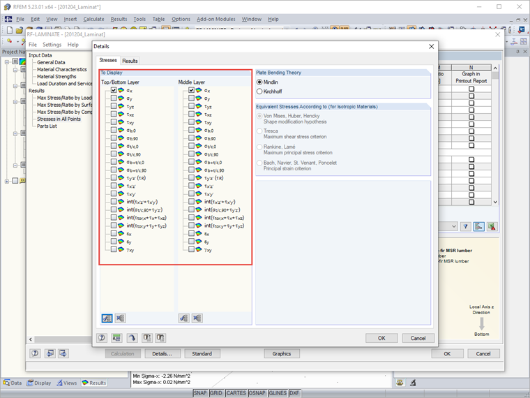
Czy w RF-LAMINATE można wyświetlić więcej wartości dla rozkładu naprężeń w warstwach?


Odpowiedź:

Na rysunku nie jest to możliwe ze względu na przejrzystość. Es besteht im Zusatzmodul RF-LAMINATE jedoch die Möglichkeit, die Spannungen auch punktweise anzeigen zu lassen. Dies ist standardmäßig deaktiviert, weil dies bei großen Strukturen schnell eine Unmenge an Daten produziert.

Wenn Sie zudem nach der Spannungskomponente filtern, die Sie interessiert, dann wird die Ausgabe in der Tabelle schnell übersichtlich und Sie können den Verlauf der Spannungen an einem Punkt über die Schichten dort gut auswerten.




Autor

Pan Hoffmann zapewnia wsparcie techniczne klientom firmy Dlubal Software i jest odpowiedzialny za koordynację wszystkich zapytań i działań technicznych.

Pobrane


;