785x
004858
2020-12-04

在 RF-LAMINATE 中产生应力

在RF-LAMINATE中是否可以显示更多的层应力分布值?


回复:

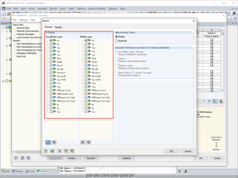
为清楚起见,在图形中不这样做。 Es besteht im Zusatzmodul RF-LAMINATE jedoch die Möglichkeit, die Spannungen auch punktweise anzeigen zu lassen. Dies ist standardmäßig deaktiviert, weil dies bei großen Strukturen schnell eine Unmenge an Daten produziert.

Wenn Sie zudem nach der Spannungskomponente filtern, die Sie interessiert, dann wird die Ausgabe in der Tabelle schnell übersichtlich und Sie können den Verlauf der Spannungen an einem Punkt über die Schichten dort gut auswerten.




作者

霍夫曼先生负责在客户支持中为 Dlubal 用户提供服务。

下载


;