867x
004956
2021-04-08

Большие различия в расчете на потерю устойчивости по ÖNORM EN 1993-1-5

Почему расчеты продольно усиленных панелей с потерей устойчивости по немецкому и австрийскому национальному приложению дают столь различные результаты?


Ответ:

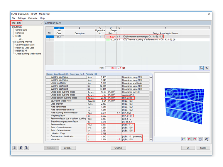
В национальном положении ÖNORM EN 1993‑1‑5:2007, раздел 4.5.3 (3), допускается в примечании у продольного элемента жесткости, примыкающего к сжатой кромке, возможность пренебрежения увеличением σcr,c по отношению к упругому критическому напряжению потери устойчивости σcr,sl, поскольку это приводит к очень консервативным результатам у понижающего коэффициента ρc, необходимого для расчета потери устойчивости по ÖNORM EN 1993‑1‑5, раздел 4.5.4 (1), Уравнение 4.13. Пример продольно усиленной панели с потерей устойчивости, рассчитанной согласно австрийскому национальному приложению затем показан на Рисунке 01.

В норме DIN EN 1993‑1‑5 затем применяется примечание из раздела 4.5.3 (3), которое приводит к следующему различию, см. Рисунок 02.


Автор

Г-н Аккерманн является контактным лицом по вопросам продаж.

Скачивания


;