867x
004956
2021-04-08

Grandi differenze nell'analisi di instabilità secondo ÖNORM EN 1993-1-5

Perché ottengo grandi differenze per la verifica di un pannello irrigidito longitudinalmente rispetto alle appendici nazionali tedesche e austriache?


Risposta:

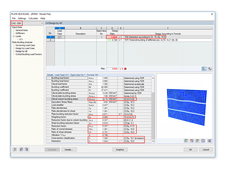
Secondo la disposizione nazionale della ÖNORM EN 1993-1-5:2007, sezione 4.5.3(3), è possibile abbandonare l'aumento di σcr,c, consentito nella nota, rispetto alla tensione critica elastica σcr,sl dell'irrigidimento longitudinale adiacente al bordo compresso, poiché ciò si traduce in risultati molto conservativi rispetto al coefficiente di riduzione risultante ρc per l'analisi di instabilità secondo ÖNORM EN 1993-1-5, sezione 4.5.4(1 ), Equazione 4.13. Bild 1 zeigt ein Beispiel eines längs ausgesteiften Beulfeldes, bemessen nach österreichischem nationalen Anhang.

In DIN EN 1993-1-5 wird gemäß der in Abschnitt 4.5.3(3) angegebenen Anmerkung verfahren, sodass sich hieraus der folgende Unterschied ergibt, siehe Bild 2.


Autore

Il signor Ackermann è la persona di contatto per le richieste di vendita.

Download


;