867x
004956
2021-04-08

根据ÖNORM EN 1993-1-5进行屈曲分析的较大差异

为什么我的国家附录与德国和奥地利的国家附录在纵向加劲肋屈曲区的设计中存在显着差异?


回复:

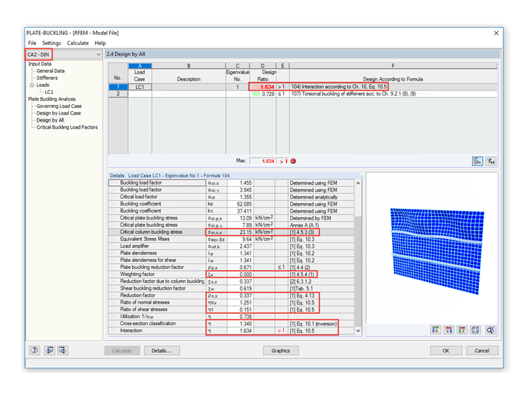
根据国家规范 ÖNORM EN 1993-1-5:2007 第 4.5.3(3) 节,弹性临界屈曲应力的数值可以忽略备注中允许的增加。 σcr,sl表示受压边缘处的纵向加劲肋,因为根据 ÖNORM EN1993-1-5章 1 ), 公式 4.13。 Bild 1 zeigt ein Beispiel eines längs ausgesteiften Beulfeldes, bemessen nach österreichischem nationalen Anhang.

In DIN EN 1993-1-5 wird gemäß der in Abschnitt 4.5.3(3) angegebenen Anmerkung verfahren, sodass sich hieraus der folgende Unterschied ergibt, siehe Bild 2.


作者

Ackermann 先生是该公司的销售联系人。

下载


;