867x
004956
08-04-2021

Grandes diferencias en el análisis de pandeo según ÖNORM EN 1993-1-5

¿Por qué obtengo grandes diferencias para el cálculo de un panel de pandeo rigidizado longitudinalmente en comparación con los Anejos Nacionales de Alemania y Austria?


Respuesta:

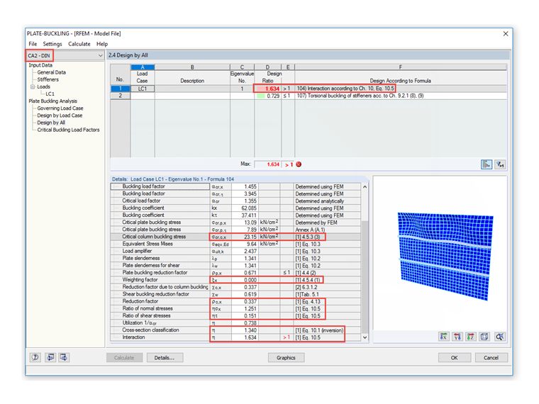
Según la disposición nacional de ÖNORM EN 1993-1-5:2007, apartado 4.5.3(3), es posible omitir el aumento de σcr,c, permitido en la nota, con respecto a la tensión crítica de pandeo elástica σcr,sl del rigidizador longitudinal adyacente al borde comprimido, ya que esto da como resultado resultados muy conservadores con respecto al coeficiente de reducción resultante ρc para el análisis de pandeo según ÖNORM EN 1993-1-5, apartado 4.5.4(1 ), ecuación 4.13. Bild 1 zeigt ein Beispiel eines längs ausgesteiften Beulfeldes, bemessen nach österreichischem nationalen Anhang.

In DIN EN 1993-1-5 wird gemäß der in Abschnitt 4.5.3(3) angegebenen Anmerkung verfahren, sodass sich hieraus der folgende Unterschied ergibt, siehe Bild 2.


Autor

El Sr. Ackermann es la persona de contacto para consultas de ventas.

Descargas


;