867x
004956
08.04.2021

Grandes différences dans l’analyse du flambement selon l’ÖNORM EN 1993-1-5

Pourquoi y a-t-il de grandes différences lors de la vérification d’un panneau de flambement raidi entre les Annexes Nationales allemande et autrichienne ?


Réponse:

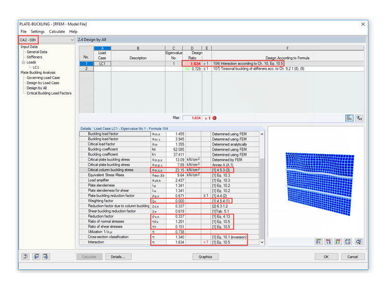
Selon l'ÖNORM EN 1993-1-5:2007, 4.5.3(3), il est possible d’abandonner l’augmentation de σcr,c autorisée par la remarque, par rapport à la contrainte de flambement critique élastique σcr,sl du raidisseur longitudinal adjacent au bord de compression car on obtient des résultats très prudents pour le facteur de réduction résultant ρc pour la vérification du flambement selon l’Équation 4.13 de l'ÖNORM EN 1993-1-5, 4.5.4(1). La Figure 01 montre un exemple de panneau raidi longitudinalement calculé selon l’Annexe Nationale autrichienne.

La remarque de la norme DIN EN 1993-1-5, 4.5.3(3) s’applique, d’où la différence que l’on constate sur la Figure 02.


Auteur

M. Ackermann est l'interlocuteur pour les demandes de renseignements commerciaux.

Téléchargements


;