867x
004956
2021-04-08

Great Differences in Buckling Analysis According ÖNORM EN 1993-1-5

Why do I get major differences for the design of a longitudinally stiffened buckling panel in comparison with the German and Austrian National Annexes?


Answer:

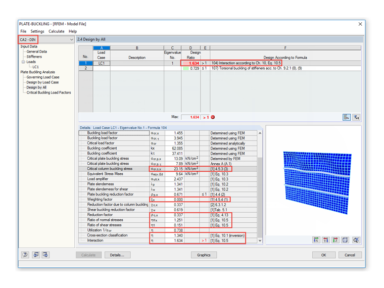
According to the national provision of ÖNORM EN 1993‑1‑5:2007, Section 4.5.3(3), it is possible to abandon the increase of σcr,c, allowed in the note, with respect to the elastic critical buckling stress σcr,sl of the longitudinal stiffener adjacent to the compression edge, as this results in very conservative results with regard to the resulting reduction factor ρc for the buckling analysis according to ÖNORM EN 1993‑1‑5, Section 4.5.4(1), Equation 4.13. Image 01 shows an example of a longitudinally stiffened buckling panel, designed according to the Austrian National Annex.

In DIN EN 1993‑1‑5, the note given in Section 4.5.3(3) applies, so it results in the following difference; see Image 02.


Author

Mr. Ackermann is the contact person for sales inquiries.

Downloads


;