867x
004956
2021-04-08

Duże różnice w analizie wyboczenia zgodnie z ÖNORM EN 1993-1-5

Dlaczego otrzymuję duże różnice w obliczeniach panelu usztywniającego podłużnie w porównaniu z niemieckimi i austriackimi załącznikami krajowymi?


Odpowiedź:

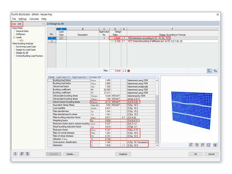
Zgodnie z krajowym przepisem ÖNORM EN 1993-1-5:2007, sekcja 4.5.3(3), można zrezygnować z dozwolonego w uwadze zwiększenia σcr,c w odniesieniu do sprężystego naprężenia krytycznego σcr,sl usztywnienia podłużnego w sąsiedztwie krawędzi ściskanej, ponieważ powoduje to bardzo konserwatywne wyniki w odniesieniu do wynikowego współczynnika redukcyjnego ρc do analizy wyboczeniowej zgodnie z ÖNORM EN 1993-1-5, sekcja 4.5.4(1 ), Równanie 4.13. Bild 1 zeigt ein Beispiel eines längs ausgesteiften Beulfeldes, bemessen nach österreichischem nationalen Anhang.

In DIN EN 1993-1-5 wird gemäß der in Abschnitt 4.5.3(3) angegebenen Anmerkung verfahren, sodass sich hieraus der folgende Unterschied ergibt, siehe Bild 2.


Autor

Pan Ackermann jest osobą kontaktową w przypadku pytań dotyczących sprzedaży.

Pobrane


;