1623x
005323
2022-10-27

Сгенерированные комбинации сейсмических нагрузок

Мои сочетания сейсмических нагрузок, созданные в ASCE 7, комбинируют направления X и Y в одном и том же СН. Как мне изменить это на только независимые направления?


Ответ:

Настройка по умолчанию RFEM предполагает ортогональное сочетание направлений X и Y. To apply the Independent Directional procedure, go to the Actions tab and change the action type from Simultaneously to Alternatively for Qe (Image 01).

Next, go to the Design Situations tab and select Edit Combination Wizard. In the Standard Options tab, deactivate the “Include orthogonal combinations” option (Image 02).

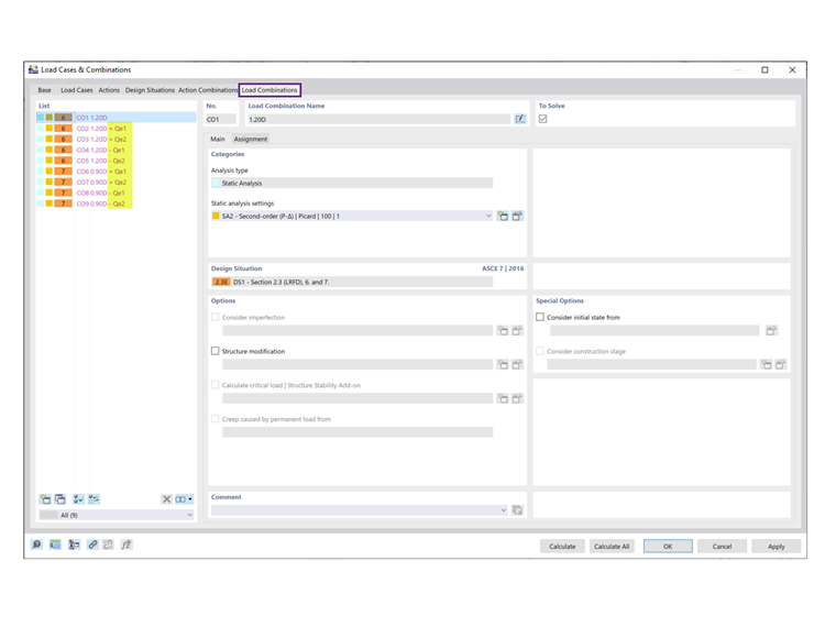
As shown under the Load Combinations tab, the orthogonal COs are no longer listed (Image 03).


Автор

Cisca отвечает за обучение клиентов, техническую поддержку и за разработку наших программ для североамериканского рынка.



;