1623x
005323
27-10-2022

Combinaciones de cargas sísmicas generadas

Mis combinaciones de cargas sísmicas generadas según ASCE 7 combinan las direcciones X e Y en el mismo CO. ¿Cómo cambio esto solo a direcciones independientes?


Respuesta:

La configuración predeterminada de RFEM asume la combinación ortogonal de las direcciones X e Y. To apply the Independent Directional procedure, go to the Actions tab and change the action type from Simultaneously to Alternatively for Qe (Image 01).

Next, go to the Design Situations tab and select Edit Combination Wizard. In the Standard Options tab, deactivate the “Include orthogonal combinations” option (Image 02).

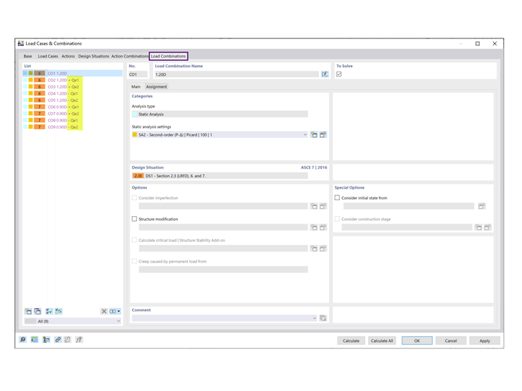
As shown under the Load Combinations tab, the orthogonal COs are no longer listed (Image 03).


Autor

Cisca es responsable de la formación de los clientes, el soporte técnico y el desarrollo continuo de programas para el mercado norteamericano.



;