1623x
005323
2022-10-27

生成的地震荷载组合

由 ASCE 7 生成的地震荷载组合将 X 和 Y 方向组合在同一个荷载组合中。 如何将其更改为仅独立方向?


回复:

RFEM 的默认组合为 X 和 Y 方向正交组合。 To apply the Independent Directional procedure, go to the Actions tab and change the action type from Simultaneously to Alternatively for Qe (Image 01).

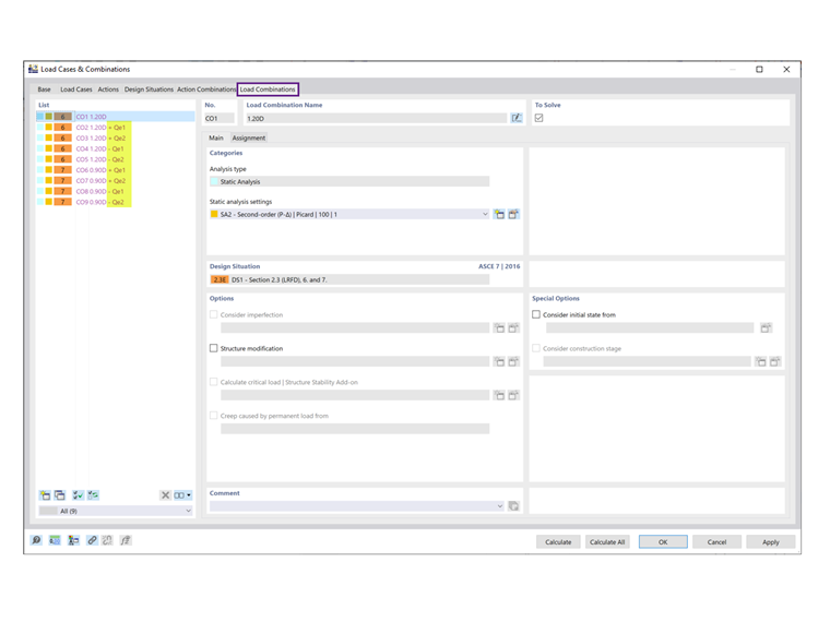
Next, go to the Design Situations tab and select Edit Combination Wizard. In the Standard Options tab, deactivate the “Include orthogonal combinations” option (Image 02).

As shown under the Load Combinations tab, the orthogonal COs are no longer listed (Image 03).


作者

Cisca 负责北美市场的客户培训、技术支持和持续的程序开发。



;