1623x
005323
2022-10-27

Wygenerowane kombinacje obciążeń sejsmicznych

Moje wygenerowane w ASCE 7 kombinacje obciążeń sejsmicznych łączą kierunki X i Y w tym samym KO. Jak zmienić to ustawienie tylko na kierunki niezależne?


Odpowiedź:

Domyślne ustawienie programu RFEM zakłada ortogonalną kombinację kierunków X i Y. To apply the Independent Directional procedure, go to the Actions tab and change the action type from Simultaneously to Alternatively for Qe (Image 01).

Next, go to the Design Situations tab and select Edit Combination Wizard. In the Standard Options tab, deactivate the “Include orthogonal combinations” option (Image 02).

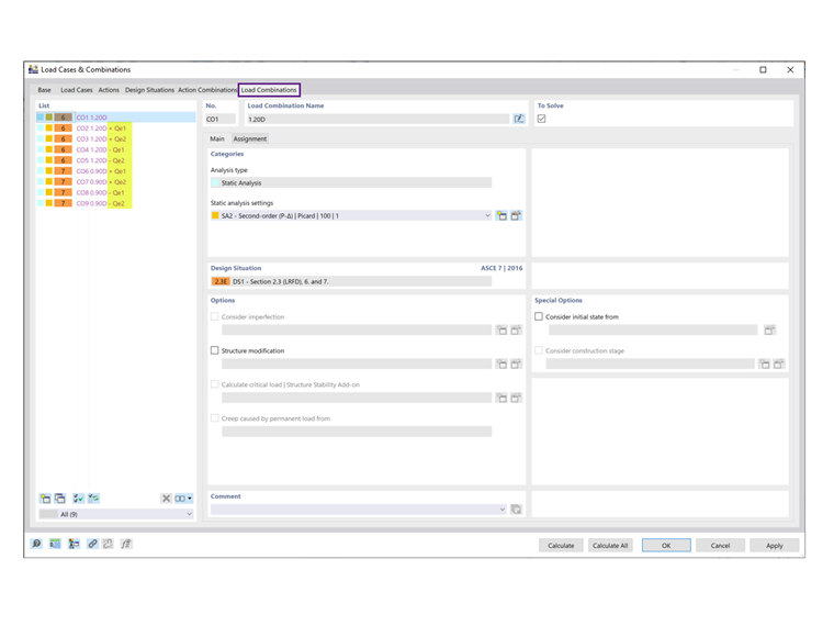
As shown under the Load Combinations tab, the orthogonal COs are no longer listed (Image 03).


Autor

Firma Cisca jest odpowiedzialna za szkolenia klientów, wsparcie techniczne i ciągły rozwój programów na rynek północnoamerykański.



;