1623x
005323
2022-10-27

Combinações de carga sísmica geradas

As minhas combinações de carga sísmica geradas pelo ASCE 7 combinam as direções X e Y na mesma CO Como é que altero apenas para direções independentes?


Resposta:

A configuração padrão do RFEM assume uma combinação ortogonal das direções X e Y. To apply the Independent Directional procedure, go to the Actions tab and change the action type from Simultaneously to Alternatively for Qe (Image 01).

Next, go to the Design Situations tab and select Edit Combination Wizard. In the Standard Options tab, deactivate the “Include orthogonal combinations” option (Image 02).

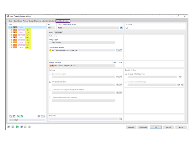
As shown under the Load Combinations tab, the orthogonal COs are no longer listed (Image 03).


Autor

A Eng.ª Cisca é responsável pelas formações para clientes, apoio técnico e desenvolvimento de programas para o mercado norte-americano.



;