1623x
005323
2022-10-27

Generated Seismic Load Combinations

My ASCE 7 generated seismic load combinations combine the X and Y directions in the same CO. How do I change this to independent directions only?


Answer:

RFEM default setting assumes the orthogonal combination of the X and Y directions. To apply the Independent Directional procedure, go to the Actions tab and change the action type from Simultaneously to Alternatively for Qe (Image 01).

Next, go to the Design Situations tab and select Edit Combination Wizard. In the Standard Options tab, deactivate the “Include orthogonal combinations” option (Image 02).

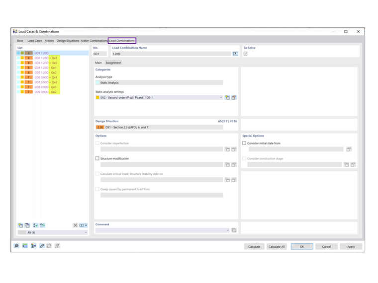
As shown under the Load Combinations tab, the orthogonal COs are no longer listed (Image 03).


Author

Cisca is responsible for customer training, technical support, and continued program development for the North American market.



;