1623x
005323
27. Oktober 2022

Generierte seismische Lastkombinationen

Meine nach ASCE 7 generierten Erdbebenlastkombinationen fassen die X- und Y-Richtungen in der gleichen LK zusammen. Wie ändere ich dies in nur unabhängige Richtungen?


Antwort:

Die RFEM-Voreinstellung geht von der orthogonalen Kombination der X- und Y-Richtungen aus. Um das Verfahren mit unabhängigen Richtungen anzuwenden, wechseln Sie zum Register Einwirkungen und ändern Sie den Einwirkungstyp von Gleichzeitig auf Alternativ für Qe (Bild 01).

Wählen Sie dann im Register Bemessungssituationen den Befehl "Kombinationsassistent bearbeiten". Deaktivieren Sie im Register "Standardoptionen" die Option „Orthogonale Kombinationen einschließen“ (Bild 02).

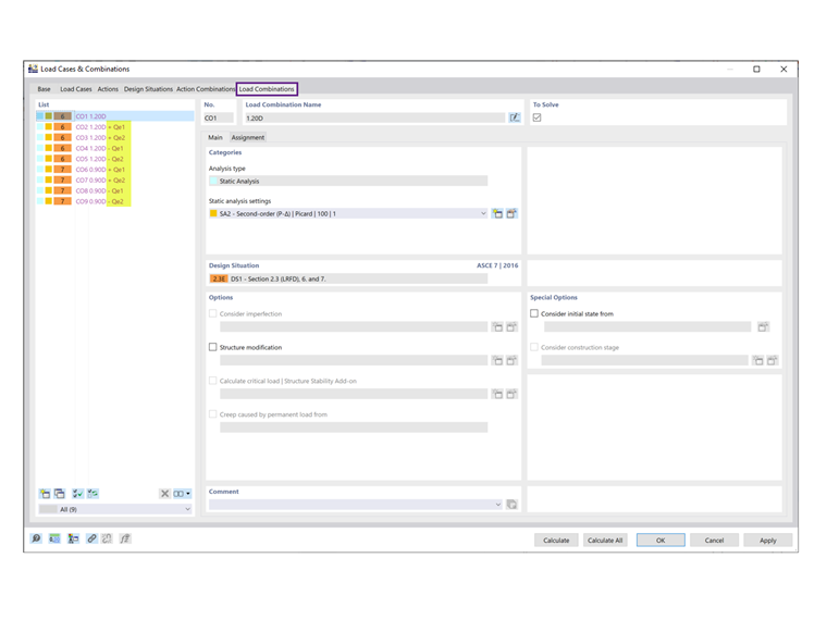
Wie im Register Lastkombinationen ersichtlich, werden die orthogonalen LKs nicht mehr aufgeführt (Bild 03).


Autor

Cisca ist für die Schulung der Kunden, den technischen Support und die Programmentwicklung für den nordamerikanischen Markt verantwortlich.



;