1623x
005323
2022-10-27

Combinazioni di carico sismico generate

Le mie combinazioni di carico sismico generate da ASCE 7 combinano le direzioni X e Y nella stessa CO. Come posso cambiare questo solo in direzioni indipendenti?


Risposta:

L'impostazione predefinita di RFEM presuppone la combinazione ortogonale delle direzioni X e Y. To apply the Independent Directional procedure, go to the Actions tab and change the action type from Simultaneously to Alternatively for Qe (Image 01).

Next, go to the Design Situations tab and select Edit Combination Wizard. In the Standard Options tab, deactivate the “Include orthogonal combinations” option (Image 02).

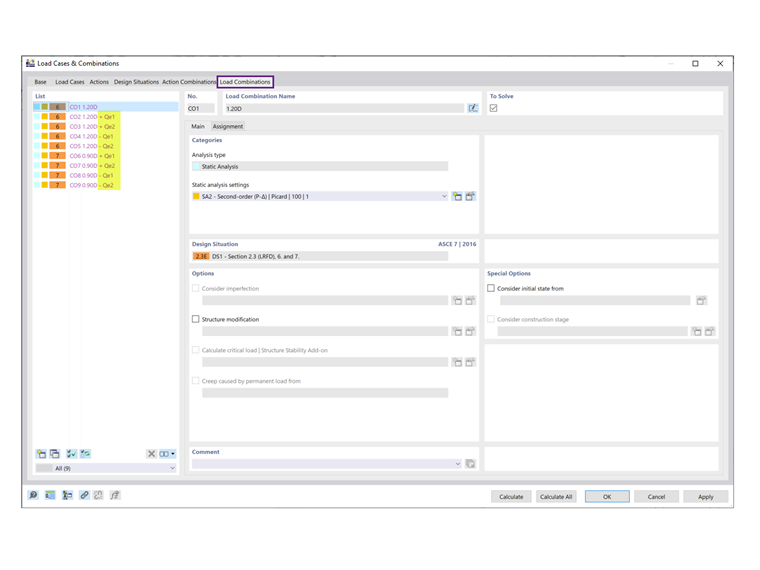
As shown under the Load Combinations tab, the orthogonal COs are no longer listed (Image 03).


Autore

Cisca è responsabile della formazione dei clienti, del supporto tecnico e dello sviluppo continuo del programma per il mercato nordamericano.



;