763x
005405
2023-08-31

Добавление нового загружения к автоматически созданному сочетанию

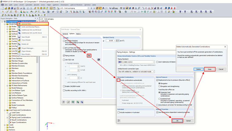
Я проектирую трубопроводы с помощью дополнительного модуля RF-PIPING Design. Я создал новое загружение в виде предварительного напряжения и загрузил трубопровод продольным перемещением. Можно ли добавить это новое загружение к сочетаниям, которые создаются автоматически?


Ответ:

Конечно, и сочетания можно изменять. Необходимо в общих данных модели отключить автоматическое создание сочетаний, но сохранить при этом ранее созданные сочетания.
Затем в диалоговом окне «Изменить загружения и сочетания нагрузок» нужно добавить в сочетание новое загружение.

В конечных расчётных проверках изменения проявятся после перерасчёта.


Автор

инж. Martinec обеспечивает поддержку клиентов и студенческие лицензии в чешском офисе.



;