763x
005405
31.08.2023

Ajout d'un nouveau cas de charge à une combinaison générée automatiquement

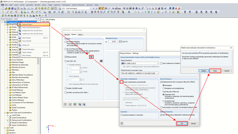
Je calcule des canalisations à l'aide du module additionnel RF-PIPING Design. J'ai créé un nouveau cas de charge de précontrainte et chargé les canalisations avec un déplacement longitudinal. Est-il possible d'ajouter ce nouveau cas de charge à des combinaisons générées automatiquement ?


Réponse:

Les combinaisons peuvent bien entendu être modifiées. Vous devez désactiver la génération automatique de combinaisons dans les données de base du modèle, mais conserver les combinaisons créées précédemment.
Ajoutez ensuite un nouveau cas de charge à la combinaison via la boîte de dialogue « Modifier les cas de charge et les combinaisons ».

La modification après le nouveau calcul prend effet dans les vérifications finales.


Auteur

Ingénieurs Martinec s'occupe du service client et des licences étudiantes au bureau tchèque.



;