763x
005405
2023-08-31

Adicionar um novo caso de carga a uma combinação gerada automaticamente

Utilizei o módulo adicional RF-PIPING Design para dimensionar condutas. Criei um novo caso de carga de pré-esforço e carreguei as condutas com um deslocamento longitudinal. É possível adicionar este novo caso de carga às combinações que são geradas automaticamente?


Resposta:

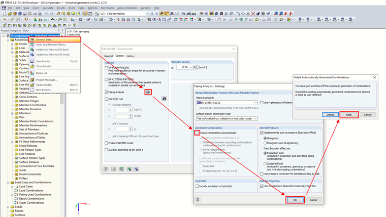
As combinações podem, obviamente, ser alteradas. Para isso, é necessário desativar a geração automática de combinações nos dados gerais do modelo, mas manter as combinações criadas anteriormente.
De seguida, na caixa de diálogo "Editar casos e combinações de cargas", adicione um novo caso de carga à combinação.

Nas verificações finais, a alteração terá efeito após o recálculo.


Autor

O Eng. Martinec trabalha na sucursal checa, onde é responsável pelo serviço de apoio ao cliente e pelo processo de atribuição de licenças de estudante.



;